3. Имя файла обмена должно иметь следующий вид:
R_T - префикс, принимающий значение SR_ZPUSN;
A_K - идентификатор получателя информации, где: A - идентификатор получателя, которому направляется файл обмена, K - идентификатор конечного получателя, для которого предназначена информация из данного файла обмена. Передача файла от отправителя к конечному получателю (K) может осуществляться в несколько этапов через другие налоговые органы, осуществляющие передачу файла на промежуточных этапах, которые обозначаются идентификатором A. В случае передачи файла от отправителя к конечному получателю при отсутствии налоговых органов, осуществляющих передачу на промежуточных этапах, значения идентификаторов A и K совпадают. Каждый из идентификаторов (A и K) имеет вид для налоговых органов - четырехразрядный код налогового органа;
O - идентификатор отправителя информации, имеет вид:
для организаций - девятнадцатиразрядный код (идентификационный номер налогоплательщика (далее - ИНН) и код причины постановки на учет (далее - КПП) организации (обособленного подразделения);
для физических лиц - двенадцатиразрядный код (ИНН физического лица);
GGGG - год формирования передаваемого файла, MM - месяц, DD - день;
N - идентификационный номер файла (длина - от 1 до 36 знаков. Идентификационный номер файла должен обеспечивать уникальность файла).
Расширение имени файла - XML. Расширение имени файла может указываться как строчными, так и прописными буквами.
Параметры первой строки файла обмена
Первая строка XML-файла должна иметь следующий вид:
<?xml version ="1.0" encoding ="windows-1251"?>
Имя файла, содержащего XML-схему файла обмена, должно иметь следующий вид:
SR_ZPUSN_1_092_00_05_10_xx, где xx - номер версии схемы.
XML-схема файла обмена приводится отдельным файлом и размещается на официальном сайте Федеральной налоговой службы в информационно-телекоммуникационной сети "Интернет".
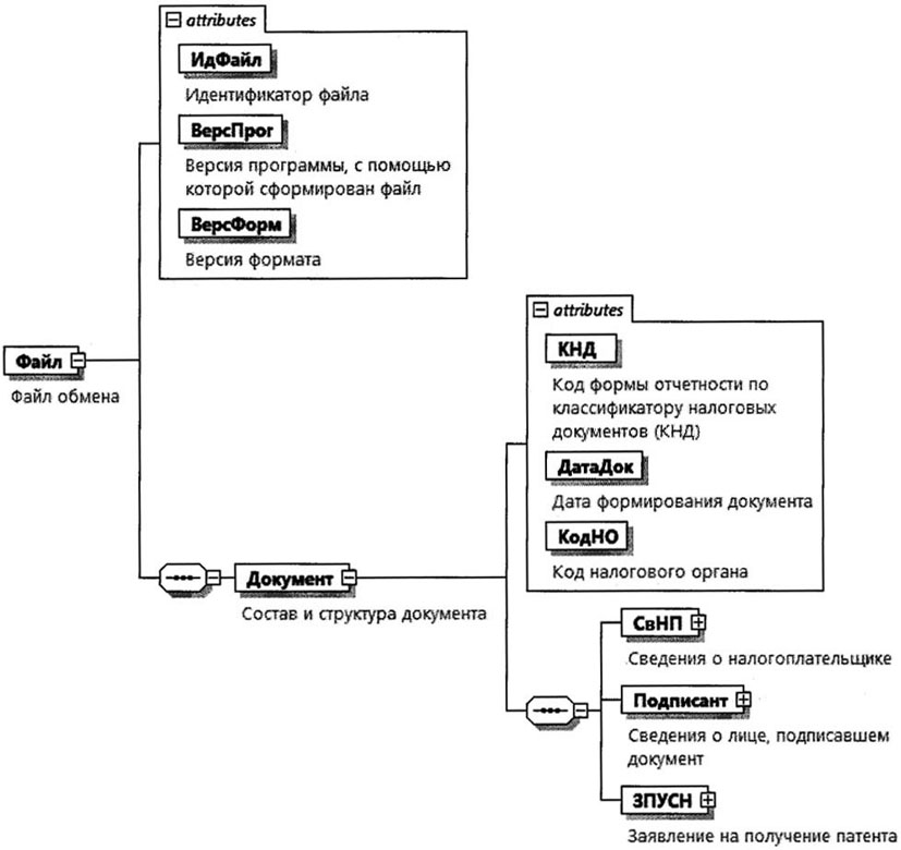
4. Логическая модель файла обмена представлена в виде диаграммы структуры файла обмена на рисунке 1 настоящего формата. Элементами логической модели файла обмена являются элементы и атрибуты XML-файла. Перечень структурных элементов логической модели файла обмена и сведения о них приведены в таблицах 4.1 - 4.19 настоящего формата.
Для каждого структурного элемента логической модели файла обмена приводятся следующие сведения:
наименование элемента. Приводится полное наименование элемента. В строке таблицы могут быть описаны несколько элементов, наименования которых разделены символом "|". Такая форма записи применяется при наличии в файле обмена только одного элемента из описанных в этой строке;
сокращенное наименование (код) элемента. Приводится сокращенное наименование элемента. Синтаксис сокращенного наименования должен удовлетворять спецификации XML;
признак типа элемента. Может принимать следующие значения: "С" - сложный элемент логической модели (содержит вложенные элементы), "П" - простой элемент логической модели, реализованный в виде элемента XML-файла, "А" - простой элемент логической модели, реализованный в виде атрибута элемента XML-файла. Простой элемент логической модели не содержит вложенные элементы;
формат элемента. Формат элемента представляется следующими условными обозначениями: T - символьная строка; N - числовое значение (целое или дробное).
Формат символьной строки указывается в виде T(n-k) или T(=k), где: n - минимальное количество знаков, k - максимальное количество знаков, символ "-" - разделитель, символ "=" означает фиксированное количество знаков в строке. В случае если минимальное количество знаков равно 0, формат имеет вид T(0-k). В случае если максимальное количество знаков не ограничено, формат имеет вид T(n-).
Формат числового значения указывается в виде N(m.k), где: m - максимальное количество знаков в числе, включая целую и дробную часть числа без разделяющей десятичной точки и знака (для отрицательного числа), k - максимальное число знаков дробной части числа. Если число знаков дробной части числа равно 0 (то есть число целое), то формат числового значения имеет вид N(m).
Для простых элементов, являющихся базовыми в XML, таких как элемент с типом "date", поле "Формат элемента" не заполняется. Для таких элементов в поле "Дополнительная информация" указывается тип базового элемента;
признак обязательности элемента определяет обязательность наличия элемента (совокупности наименования элемента и его значения) в файле обмена. Признак обязательности элемента может принимать следующие значения: "О" - наличие элемента в файле обмена обязательно; "Н" - наличие элемента в файле обмена необязательно, то есть элемент может отсутствовать. Если элемент принимает ограниченный перечень значений (по классификатору, кодовому словарю), то признак обязательности элемента дополняется символом "К". В случае если количество реализаций элемента может быть более одной, признак обязательности элемента дополняется символом "М".
К вышеперечисленным признакам обязательности элемента может добавляться значение "У" в случае описания в XML-схеме условий, предъявляемых к элементу в файле обмена, описанных в графе "Дополнительная информация";
дополнительная информация содержит, при необходимости, требования к элементу файла обмена, не указанные ранее. Для сложных элементов указывается ссылка на таблицу, в которой описывается состав данного элемента. Для элементов, принимающих ограниченный перечень значений из классификатора (кодового словаря), указывается соответствующее наименование классификатора (кодового словаря) или приводится перечень возможных значений. Для классификатора (кодового словаря) может указываться ссылка на его местонахождение. Для элементов, использующих пользовательский тип данных, указывается наименование типового элемента.
Рисунок 1. Диаграмма структуры файла обмена
|
Содержит (повторяет) имя сформированного файла (без расширения) |
|||||
|
Состав элемента представлен в таблице 4.2 |
Состав и структура документа (Документ)
|
Код формы отчетности по классификатору налоговых документов (КНД) |
Принимает значение: 1150010 |
||||
|
Дата в формате ДД.ММ.ГГГГ |
|||||
|
Состав элемента представлен в таблице 4.3 |
|||||
|
Состав элемента представлен в таблице 4.5 |
|||||
|
Состав элемента представлен в таблице 4.7 |
Сведения о налогоплательщике (СвНП)
|
Состав элемента представлен в таблице 4.4 |
Налогоплательщик - индивидуальный предприниматель (НПИП)
|
Идентификационный номер налогоплательщика (ИНН) индивидуального предпринимателя |
|||||
|
Основной государственный регистрационный номер индивидуального предпринимателя |
|||||
|
Состав элемента представлен в таблице 4.19 |
Сведения о лице, подписавшем документ (Подписант)
|
1 - индивидуальный предприниматель | 2 - представитель индивидуального предпринимателя |
|||||
|
Фамилия, имя, отчество (при наличии) представителя индивидуального предпринимателя |
Состав элемента представлен в таблице 4.19. Элемент обязателен при <ПрПодп> = 2 |
||||
|
Состав элемента представлен в таблице 4.6. Элемент обязателен при <ПрПодп> = 2 |
Сведения о представителе индивидуального
предпринимателя (СвПред)
Заявление на получение патента (ЗПУСН)
|
1 - выдать патент по указанную дату | 2 - выдать патент взамен ранее выданного патента |
|||||
|
Дата в формате ДД.ММ.ГГГГ. Элемент обязателен при наличии элемента ОГРНИП (из таблицы 4.4) и <ПрПат>=1. Должен отсутствовать при <ПрПат>=2 |
|||||
|
Дата в формате ДД.ММ.ГГГГ. Элемент обязателен при <ПрПат>=1 и должен отсутствовать при <ПрПат>=2 |
|||||
|
Элемент обязателен при <ПрПат>=2 и должен отсутствовать при <ПрПат>=1 |
|||||
|
Дата в формате ДД.ММ.ГГГГ. Элемент обязателен при <ПрПат>=2 и должен отсутствовать при <ПрПат>=1 |
|||||
|
Дата уменьшения количества используемых в предпринимательской деятельности объектов (физических показателей) |
Дата в формате ДД.ММ.ГГГГ. Элемент обязателен при <ПрПат>=2 и должен отсутствовать при <ПрПат>=1 |
||||
|
Наименование установленного законом субъекта Российской Федерации вида предпринимательской деятельности |
|||||
|
Идентификационный код установленного законом субъекта Российской Федерации вида предпринимательской деятельности |
|||||
|
Признак привлечения наемных работников для осуществления указанного вида предпринимательской деятельности |
1 - с привлечением наемных работников, в том числе по договорам гражданско-правового характера | 2 - без привлечения наемных работников |
||||
|
Средняя численность наемных работников или 0, если наемные работники не привлекаются |
|||||
|
Применяемая индивидуальным предпринимателем налоговая ставка, установленная законом субъекта Российской Федерации |
|||||
|
Ссылка на норму закона субъекта Российской Федерации, которым установлена налоговая ставка |
|||||
|
Сведения о месте осуществления предпринимательской деятельности | |
Состав элемента представлен в таблице 4.8 |
||||
|
Сведения о транспортных средствах, используемых при осуществлении видов предпринимательской деятельности, указанных в подпунктах 10, 11, 32 и 33 пункта 2 статьи 346.43 Налогового кодекса Российской Федерации | |
Состав элемента представлен в таблице 4.9 |
||||
|
Сведения по каждому объекту, используемому при осуществлении видов предпринимательской деятельности, указанных в подпунктах 19, 45, 46, 47, 48 и 65 пункта 2 статьи 346.43 Налогового кодекса Российской Федерации |
Состав элемента представлен в таблице 4.12 |
Сведения о месте осуществления предпринимательской
деятельности (СвМестПД)
|
Код субъекта Российской Федерации по месту осуществления предпринимательской деятельности |
Принимает значение в соответствии с приложением N 2 к Порядку заполнения формы заявления на получение патента, утвержденному настоящим приказом (далее - Порядок заполнения) |
||||
|
Код налогового органа по месту осуществления предпринимательской деятельности, выбранного индивидуальным предпринимателем для постановки на учет | |
|||||
|
Состав элемента представлен в таблице 4.14 |
Сведения о транспортных средствах, используемых
при осуществлении видов предпринимательской деятельности,
указанных в подпунктах 10, 11, 32 и 33 пункта 2 статьи
346.43 Налогового кодекса Российской Федерации (СвТСДеят1)
|
Код субъекта Российской Федерации по месту осуществления предпринимательской деятельности |
Принимает значение в соответствии с приложением N 2 к Порядку заполнения |
||||
|
Код налогового органа по месту осуществления предпринимательской деятельности, выбранного индивидуальным предпринимателем для постановки на учет |
|||||
|
Сведения о транспортном средстве по типу транспортного средства |
Состав элемента представлен в таблице 4.10 |
Сведения о транспортном средстве по типу транспортного
средства (КодТС)
|
01 - автомобильный транспорт по перевозке грузов | 02 - автомобильный транспорт по перевозке пассажиров | 03 - водный транспорт по перевозке пассажиров | 04 - водный транспорт по перевозке грузов |
|||||
|
Сведения о транспортном средстве по марке транспортного средства |
Состав элемента представлен в таблице 4.11 |
Сведения о транспортном средстве по марке транспортного
средства (СведТС)
Сведения по каждому объекту, используемому
при осуществлении видов предпринимательской деятельности,
указанных в подпунктах 19, 45, 46, 47, 48 и 65 пункта 2
статьи 346.43 Налогового кодекса Российской
Федерации (СвОбДеят2)
|
Код субъекта Российской Федерации по месту осуществления предпринимательской деятельности |
Принимает значение в соответствии с приложением N 2 к Порядку заполнения |
||||
|
Код налогового органа по месту осуществления предпринимательской деятельности, выбранного индивидуальным предпринимателем для постановки на учет |
|||||
|
Сведения об объекте, используемом для осуществления предпринимательской деятельности |
Состав элемента представлен в таблице 4.13 |
Сведения об объекте, используемом для осуществления
предпринимательской деятельности (СведОбъект)
|
05 - жилое помещение | 06 - нежилое помещение | 08 - земельный участок | 09 - магазин | 10 - павильон | 11 - розничный рынок | 12 - ярмарка | 13 - киоск | 14 - палатка | 15 - торговый автомат | 16 - автомобиль | 17 - автолавка | 18 - автомагазин | 19 - тонар | 20 - автоприцеп | 21 - передвижной торговый автомат | 22 - разносная торговля (торговля с рук, лотка, из корзин и ручных тележек) | 23 - ресторан | 24 - бар | 25 - кафе | 26 - столовая | 27 - закусочная | 28 - услуги питания предприятий других типов | 29 - объект организации общественного питания, не имеющий зала обслуживания посетителей | 30 - стоянка для транспортных средств |
|||||
|
1 - площадь сдаваемого в аренду объекта | 2 - площадь объекта стационарной торговой сети, имеющего торговый зал (магазина, павильона) | 3 - площадь торгового зала по объекту организации торговли | 4 - площадь торгового места в объекте стационарной торговой сети, не имеющем торгового зала (в розничном рынке, ярмарке, киоске) | 5 - площадь объекта организации общественного питания (ресторана, бара, кафе, столовой, закусочной), имеющего зал обслуживания посетителей | 6 - площадь зала обслуживания посетителей по объекту организации общественного питания | 7 - площадь объекта организации общественного питания, не имеющего зала обслуживания посетителей (киоска, палатки, магазина (отдела) кулинарии при ресторанах, барах, кафе, столовых, закусочных и других аналогичных точках общественного питания) | 8 - площадь стоянки для транспортных средств |
|||||
|
Адрес объекта, используемого для осуществления предпринимательской деятельности |
Состав элемента представлен в таблице 4.14. Элемент обязателен, за исключением случая, когда <КодОбъект> принимает значение из диапазона от 16 до 22 или 29 |
|
Уникальный идентификатор адресного объекта в государственном адресном реестре (ГАР) |
Элемент применяется только при представлении документа в электронной форме |
||||
|
Принимает значение в соответствии с приложением N 2 к Порядку заполнения |
|||||
|
Муниципальный район/городской округ/внутригородская территория города федерального значения/муниципальный округ/федеральная территория |
Типовой элемент <ВидНаимКодТип>. Состав элемента представлен в таблице 4.15. Элемент обязателен, если значение элемента <Регион> не равно 99 |
||||
|
Городское поселение/сельское поселение/межселенная территория в составе муниципального района/внутригородской район городского округа |
Типовой элемент <ВидНаимКодТип>. Состав элемента представлен в таблице 4.15 |
||||
|
Состав элемента представлен в таблице 4.16 |
|||||
|
Состав элемента представлен в таблице 4.17 |
|||||
|
Состав элемента представлен в таблице 4.17 |
|||||
|
Здание (строение)/сооружение/объект незавершенного строительства |
Состав элемента представлен в таблице 4.18. Признак множественности элемента М может принимать значение от 0 до 3 |
||||
|
Помещение в пределах здания (строения), сооружения/машино-место |
Состав элемента представлен в таблице 4.18 |
||||
|
Помещение в пределах квартиры (в отношении коммунальных квартир) |
Состав элемента представлен в таблице 4.18 |
Сведения о виде (код) и наименовании адресного
элемента (ВидНаимКодТип)
|
1 - муниципальный район | 2 - городской округ | 3 - внутригородская территория города федерального значения | 4 - муниципальный округ | 5 - федеральная территория для элемента <ГородСелПоселен> 1 - городское поселение | 2 - сельское поселение | 3 - межселенная территория в составе муниципального района | 4 - внутригородской район городского округа |
|||||
Сведения о виде и наименовании адресного
элемента (ВидНаимТип)
Сведения о типе и наименовании адресного
элемента (ТипНаимТип)
Сведения о номере адресного элемента (НомерТип)
Фамилия, имя, отчество (ФИОТип)
- Гражданский кодекс (ГК РФ)
- Жилищный кодекс (ЖК РФ)
- Налоговый кодекс (НК РФ)
- Трудовой кодекс (ТК РФ)
- Уголовный кодекс (УК РФ)
- Бюджетный кодекс (БК РФ)
- Арбитражный процессуальный кодекс
- Конституция РФ
- Земельный кодекс (ЗК РФ)
- Лесной кодекс (ЛК РФ)
- Семейный кодекс (СК РФ)
- Уголовно-исполнительный кодекс
- Уголовно-процессуальный кодекс
- Производственный календарь на 2025 год
- МРОТ 2026
- ФЗ «О банкротстве»
- О защите прав потребителей (ЗОЗПП)
- Об исполнительном производстве
- О персональных данных
- О налогах на имущество физических лиц
- О средствах массовой информации
- Производственный календарь на 2026 год
- Федеральный закон "О полиции" N 3-ФЗ
- Расходы организации ПБУ 10/99
- Минимальный размер оплаты труда (МРОТ)
- Календарь бухгалтера на 2026 год
- Частичная мобилизация: обзор новостей
- Постановление Правительства РФ N 1875
