3. Имя файла обмена должно иметь следующий вид:
R_T - префикс, принимающий значение IU_SOGNTOB;
A_K - идентификатор получателя информации, где: A - идентификатор получателя, которому направляется файл обмена, K - идентификатор конечного получателя, для которого предназначена информация из данного файла обмена. Передача файла от отправителя к конечному получателю (K) может осуществляться в несколько этапов через другие налоговые органы, осуществляющие передачу файла на промежуточных этапах, которые обозначаются идентификатором A. В случае передачи файла от отправителя к конечному получателю при отсутствии налоговых органов, осуществляющих передачу на промежуточных этапах, значения идентификаторов A и K совпадают. Каждый из идентификаторов (A и K) имеет вид для налоговых органов - четырехразрядный код (код налогового органа в соответствии с классификатором "Система обозначения налоговых органов" (СОНО);
O - идентификатор отправителя информации, имеет вид:
для организаций - девятнадцатиразрядный код (идентификационный номер налогоплательщика (далее - ИНН) и код причины постановки на учет (далее - КПП) организации (обособленного подразделения);
для физических лиц - двенадцатиразрядный код (ИНН физического лица, при наличии. При отсутствии ИНН - последовательность из двенадцати нулей).
GGGG - год формирования передаваемого файла, MM - месяц, DD - день;
N - идентификационный номер файла. (Длина - от 1 до 36 знаков. Идентификационный номер файла должен обеспечивать уникальность файла).
Расширение имени файла - xml. Расширение имени файла может указываться как строчными, так и прописными буквами.
Параметры первой строки файла обмена
Первая строка XML-файла должна иметь следующий вид:
<?xml version ="1.0" encoding ="windows-1251"?>
Имя файла, содержащего XML-схему файла обмена, должно иметь следующий вид:
IU_SOGNTOB_1_865_01_05_03_xx, где xx - номер версии схемы.
XML-схема файла обмена приводится отдельным файлом и размещается на официальном сайте Федеральной налоговой службы.
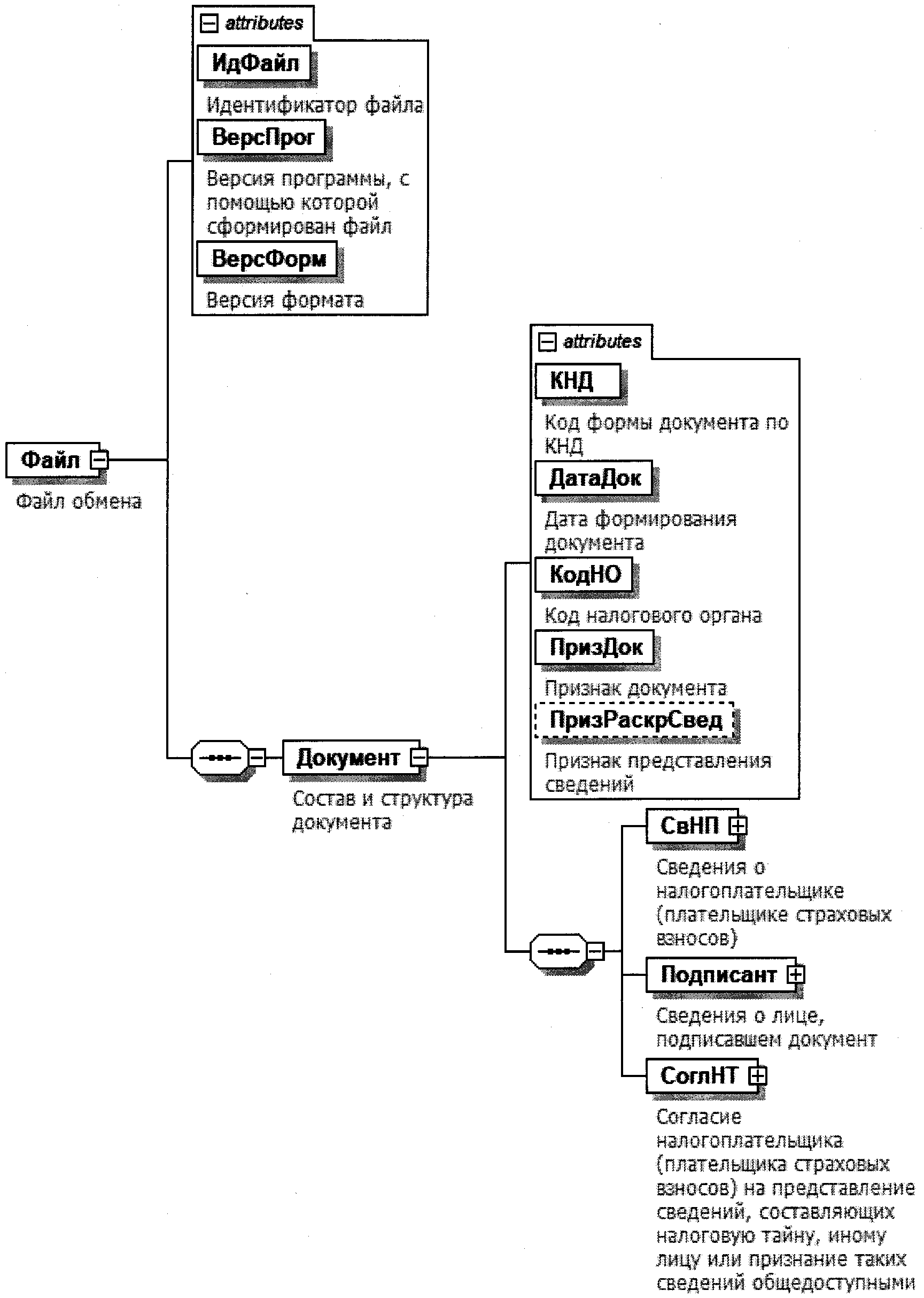
4. Логическая модель файла обмена представлена в виде диаграммы структуры файла обмена на рисунке 1 настоящего формата. Элементами логической модели файла обмена являются элементы и атрибуты XML-файла. Перечень структурных элементов логической модели файла обмена и сведения о них приведены в таблицах 4.1 - 4.18 настоящего формата.
Для каждого структурного элемента логической модели файла обмена приводятся следующие сведения:
наименование элемента. Приводится полное наименование элемента. В строке таблицы могут быть описаны несколько элементов, наименования которых разделены символом "|". Такая форма записи применяется при наличии в файле обмена только одного элемента из описанных в этой строке;
сокращенное наименование (код) элемента. Приводится сокращенное наименование элемента. Синтаксис сокращенного наименования должен удовлетворять спецификации XML;
признак типа элемента. Может принимать следующие значения: "С" - сложный элемент логической модели (содержит вложенные элементы), "П" - простой элемент логической модели, реализованный в виде элемента XML-файла, "А" - простой элемент логической модели, реализованный в виде атрибута элемента XML-файла. Простой элемент логической модели не содержит вложенные элементы;
формат элемента. Формат элемента представляется следующими условными обозначениями: T - символьная строка; N - числовое значение (целое или дробное).
Формат символьной строки указывается в виде T(n-k) или T(=k), где: n - минимальное количество знаков, k - максимальное количество знаков, символ "-" - разделитель, символ "=" означает фиксированное количество знаков в строке. В случае, если минимальное количество знаков равно 0, формат имеет вид T(0-k). В случае, если максимальное количество знаков не ограничено, формат имеет вид T(n-).
Формат числового значения указывается в виде N(m.k), где: m - максимальное количество знаков в числе, включая знак (для отрицательного числа), целую и дробную часть числа без разделяющей десятичной точки, k - максимальное число знаков дробной части числа. Если число знаков дробной части числа равно 0 (то есть число целое), то формат числового значения имеет вид N(m).
Для простых элементов, являющихся базовыми в XML, например, элемент с типом "date", поле "Формат элемента" не заполняется. Для таких элементов в поле "Дополнительная информация" указывается тип базового элемента;
признак обязательности элемента определяет обязательность наличия элемента (совокупности наименования элемента и его значения) в файле обмена. Признак обязательности элемента может принимать следующие значения: "О" - наличие элемента в файле обмена обязательно; "Н" - наличие элемента в файле обмена необязательно, то есть элемент может отсутствовать. Если элемент принимает ограниченный перечень значений (по классификатору, справочнику, кодовому словарю), то признак обязательности элемента дополняется символом "К". В случае, если количество реализаций элемента может быть более одной, то признак обязательности элемента дополняется символом "М".
К вышеперечисленным признакам обязательности элемента может добавляться значение "У" в случае описания в XML-схеме условий, предъявляемых к элементу в файле обмена, описанных в графе "Дополнительная информация";
дополнительная информация содержит, при необходимости, требования к элементу файла обмена, не указанные ранее. Для сложных элементов указывается ссылка на таблицу, в которой описывается состав данного элемента. Для элементов, принимающих ограниченный перечень значений из классификатора (справочника, кодового словаря), указывается соответствующее наименование классификатора (справочника, кодового словаря) или приводится перечень возможных значений. Для классификатора (справочника, кодового словаря) может указываться ссылка на его местонахождение. Для элементов, использующих пользовательский тип данных, указывается наименование типового элемента.
Рисунок 1. Диаграмма структуры файла обмена
|
Содержит (повторяет) имя сформированного файла (без расширения) |
|||||
|
Состав элемента представлен в таблице 4.2 |
Состав и структура документа (Документ)
|
Дата в формате ДД.ММ.ГГГГ |
|||||
|
1 - представление согласия | 2 - отзыв согласия |
|||||
|
1 - признание сведений общедоступными | 2 - представление сведений иному лицу Элемент обязателен при <ПризДок>=1 |
|||||
|
Сведения о налогоплательщике (плательщике страховых взносов) |
Состав элемента представлен в таблице 4.3 |
||||
|
Состав элемента представлен в таблице 4.7 |
|||||
|
Согласие налогоплательщика (плательщика страховых взносов) на представление сведений, составляющих налоговую тайну, иному лицу или признание таких сведений общедоступными (далее - согласие) |
Состав элемента представлен в таблице 4.9 |
Сведения о налогоплательщике (плательщике страховых
взносов) (СвНП)
|
Налогоплательщик (плательщик страховых взносов) - организация | |
Состав элемента представлен в таблице 4.4 |
||||
|
Налогоплательщик (плательщик страховых взносов) - физическое лицо, зарегистрированное в установленном порядке и осуществляющее предпринимательскую деятельность без образования юридического лица, глава крестьянского (фермерского) хозяйства | |
Состав элемента представлен в таблице 4.5 |
||||
|
Налогоплательщик (плательщик страховых взносов) - физическое лицо, гражданин Российской Федерации, иностранный гражданин и лицо без гражданства, не являющееся индивидуальным предпринимателем |
Состав элемента представлен в таблице 4.6 |
Налогоплательщик (плательщик страховых взносов) -
организация (НПЮЛ)
Налогоплательщик (плательщик страховых взносов) -
физическое лицо, зарегистрированное в установленном
порядке и осуществляющее предпринимательскую деятельность
без образования юридического лица, глава крестьянского
(фермерского) хозяйства (НПИП)
|
Состав элемента представлен в таблице 4.18 |
Налогоплательщик (плательщик страховых взносов) - физическое
лицо, гражданин Российской Федерации, иностранный гражданин
и лицо без гражданства, не являющееся индивидуальным
предпринимателем (НПФЛ)
|
Состав элемента представлен в таблице 4.18 |
|||||
|
Сведения о документе, удостоверяющем личность физического лица |
Состав элемента представлен в таблице 4.17. Элемент обязателен при отсутствии элемента <ИННФЛ> и не заполняется (отсутствует) при наличии элемента <ИННФЛ> |
Сведения о лице, подписавшем документ (Подписант)
|
1 - налогоплательщик (плательщик страховых взносов) | 2 - представитель налогоплательщика (плательщика страховых взносов) |
|||||
|
Состав элемента представлен в таблице 4.18. Элемент обязателен при выполнении одного из условий: - <ПрПодп>=2 | - <ПрПодп>=1 и наличие <НПЮЛ> |
|||||
|
Состав элемента представлен в таблице 4.8. Элемент обязателен при <ПрПодп>=2 |
Сведения о представителе (СвПред)
|
Наименование и реквизиты документа, подтверждающего полномочия представителя налогоплательщика (плательщика страховых взносов) |
Согласие налогоплательщика (плательщика страховых
взносов) на представление сведений, составляющих налоговую
тайну, иному лицу или признание таких сведений
общедоступными (СоглНТ)
|
Дата начала отчетного периода, за который представляются сведения, составляющие налоговую тайну, иному лицу или признаются общедоступными |
Год в формате ГГГГ. Элемент обязателен при <ПризДок>=1 (из таблицы 4.2) Указывается год начала представления показателей документации, составляющих налоговую тайну |
||||
|
Дата окончания отчетного периода, за который представляются сведения, составляющие налоговую тайну, иному лицу или признаются общедоступными |
Год в формате ГГГГ. Указывается год окончания представления показателей документации, составляющих налоговую тайну |
||||
|
Дата в формате ДД.ММ.ГГГГ |
|||||
|
Имя файла согласия, направленного ранее, которое отзывается | |
Элемент обязателен при <ПризДок>=2 (из таблицы 4.2) при отсутствии элемента <РегНомСогл> |
||||
|
Регистрационный номер согласия, представленного на бумажном носителе |
Элемент обязателен при <ПризДок>=2 (из таблицы 4.2) при отсутствии элемента <ИмФайлСогл> |
||||
|
Коды сведений, составляющих в соответствии со статьей 102 Налогового кодекса Российской Федерации налоговую тайну |
Состав элемента представлен в таблице 4.10. Элемент обязателен при <ПризДок>=1 (из таблицы 4.2) |
в соответствии со статьей 102 Налогового кодекса Российской
Федерации налоговую тайну (КодСвед)
|
Коды сведений, составляющих в соответствии со статьей 102 Налогового кодекса Российской Федерации налоговую тайну, для признания таких сведений общедоступными | |
Состав элемента представлен в таблице 4.11 Элемент обязателен при <ПризРаскрСвед>=1 (из таблицы 4.2) |
||||
|
Коды сведений, составляющих в соответствии со статьей 102 Налогового кодекса Российской Федерации налоговую тайну, для представления сведений иному лицу |
Состав элемента представлен в таблице 4.12 Элемент обязателен при <ПризРаскрСвед>=2 (из таблицы 4.2) |
Коды сведений, составляющих в соответствии со статьей 102
Налогового кодекса Российской Федерации налоговую тайну,
для признания таких сведений общедоступными (КодСведОД)
|
Принимает значение в соответствии с классификатором сведений, составляющих налоговую тайну, начинающихся на 2. |
|||||
|
Коды сведений, составляющих в соответствии со статьей 102 Налогового кодекса Российской Федерации налоговую тайну |
Принимает значение в соответствии с классификатором сведений, составляющих налоговую тайну, начинающихся на 1. |
Коды сведений, составляющих в соответствии со статьей 102
Налогового кодекса Российской Федерации налоговую тайну
для представления сведений иному лицу (КодСведЛиц)
|
Принимает значение в соответствии с классификатором сведений, составляющих налоговую тайну, начинающихся на 2 |
|||||
|
Коды сведений, составляющих в соответствии со статьей 102 Налогового кодекса Российской Федерации налоговую тайну |
Принимает значение в соответствии с классификатором сведений, составляющих налоговую тайну, начинающихся на 1 |
||||
|
Сведения об организации, которой представляются сведения, составляющие налоговую тайну, о налогоплательщике (плательщике страховых взносов) | |
Состав элемента представлен в таблице 4.16 |
||||
|
Сведения о физическом лице, которому представляются сведения, составляющие налоговую тайну, о налогоплательщике (плательщике страховых взносов) |
Состав элемента представлен в таблице 4.13 |
||||
|
Сведения о лице, подписавшем документ, которому представляются сведения, составляющие налоговую тайну, о налогоплательщике (плательщике страховых взносов) |
Состав элемента представлен в таблице 4.14 |
Сведения о физическом лице, которому представляются
сведения, составляющие налоговую тайну, о налогоплательщике
(плательщике страховых взносов) (СвФЛ)
|
1 - физическое лицо является индивидуальным предпринимателем | 2 - физическое лицо не является индивидуальным предпринимателем |
|||||
|
Элемент обязателен при <ПризНП>=1 |
|||||
|
Состав элемента представлен в таблице 4.18 |
|||||
|
Сведения о документе, удостоверяющем личность физического лица |
Состав элемента представлен в таблице 4.17. Элемент обязателен при отсутствии <ИННФЛ> |
Сведения о лице, подписавшем документ, которому
представляются сведения, составляющие налоговую тайну,
о налогоплательщике (плательщике страховых
взносов) (ПодпПредДост)
|
1 - лицо, которому представляются сведения, составляющие налоговую тайну, о налогоплательщике (плательщике страховых взносов) | 2 - представитель лица, которому представляются сведения, составляющие налоговую тайну, о налогоплательщике (плательщике страховых взносов) |
|||||
|
Состав элемента представлен в таблице 4.18 |
|||||
|
Состав элемента представлен в таблице 4.15. Элемент обязателен при <ПрПодп>=2 |
Сведения о представителе (СвПред)
|
Наименование и реквизиты документа, подтверждающего полномочия представителя лица, которому представляются сведения, составляющие налоговую тайну, о налогоплательщике (плательщике страховых взносов) |
Сведения об организации, которой представляются
сведения, составляющие налоговую тайну, о налогоплательщике
(плательщике страховых взносов) (СвЮЛТип)
Сведения о документе, удостоверяющем личность физического
лица (УдЛичнФЛ)
|
Принимает значение в соответствии со справочником "Коды вида документа, удостоверяющего личность налогоплательщика" из приложения к Порядку представления в налоговые органы согласия налогоплательщика (плательщика страховых взносов) на представление налоговым органом сведений о налогоплательщике (плательщике страховых взносов), составляющих налоговую тайну, иному лицу или признание таких сведений общедоступными |
|||||
|
Дата в формате ДД.ММ.ГГГГ |
- Гражданский кодекс (ГК РФ)
- Жилищный кодекс (ЖК РФ)
- Налоговый кодекс (НК РФ)
- Трудовой кодекс (ТК РФ)
- Уголовный кодекс (УК РФ)
- Бюджетный кодекс (БК РФ)
- Арбитражный процессуальный кодекс
- Конституция РФ
- Земельный кодекс (ЗК РФ)
- Лесной кодекс (ЛК РФ)
- Семейный кодекс (СК РФ)
- Уголовно-исполнительный кодекс
- Уголовно-процессуальный кодекс
- Производственный календарь на 2025 год
- МРОТ 2026
- ФЗ «О банкротстве»
- О защите прав потребителей (ЗОЗПП)
- Об исполнительном производстве
- О персональных данных
- О налогах на имущество физических лиц
- О средствах массовой информации
- Производственный календарь на 2026 год
- Федеральный закон "О полиции" N 3-ФЗ
- Расходы организации ПБУ 10/99
- Минимальный размер оплаты труда (МРОТ)
- Календарь бухгалтера на 2026 год
- Частичная мобилизация: обзор новостей
- Постановление Правительства РФ N 1875
