3. Имя файла обмена должно иметь следующий вид:
R_T - префикс, принимающий значение NO_DOHINORG;
A_K - идентификатор получателя информации, где: A - идентификатор получателя, которому направляется файл обмена, K - идентификатор конечного получателя, для которого предназначена информация из данного файла обмена. Передача файла от отправителя к конечному получателю (K) может осуществляться в несколько этапов через другие налоговые органы, осуществляющие передачу файла на промежуточных этапах, которые обозначаются идентификатором A. В случае передачи файла от отправителя к конечному получателю при отсутствии налоговых органов, осуществляющих передачу на промежуточных этапах, значения идентификаторов A и K совпадают. Каждый из идентификаторов (A и K) имеет вид для налоговых органов - четырехразрядный код налогового органа;
O - идентификатор отправителя информации, имеет вид:
для организаций - девятнадцатиразрядный код (идентификационный номер налогоплательщика (далее - ИНН) и код причины постановки на учет (далее - КПП) организации (обособленного подразделения);
для физических лиц - двенадцатиразрядный код (ИНН физического лица, при наличии. При отсутствии ИНН - последовательность из двенадцати нулей);
GGGG - год формирования передаваемого файла, ММ - месяц, DD - день;
N - идентификационный номер файла (длина - от 1 до 36 знаков. Идентификационный номер файла должен обеспечивать уникальность файла).
Расширение имени файла - xml. Расширение имени файла может указываться как строчными, так и прописными буквами.
Параметры первой строки файла обмена
Первая строка XML-файла должна иметь следующий вид:
<?xml version ="1.0" encoding ="windows-1251"?>
Имя файла, содержащего XML-схему файла обмена, должно иметь следующий вид:
NO_DOHINORG_1_016_00_05_04_xx, где xx - номер версии схемы.
XML-схема файла обмена приводится отдельным файлом и размещается на официальном сайте Федеральной налоговой службы в информационно-телекоммуникационной сети "Интернет".
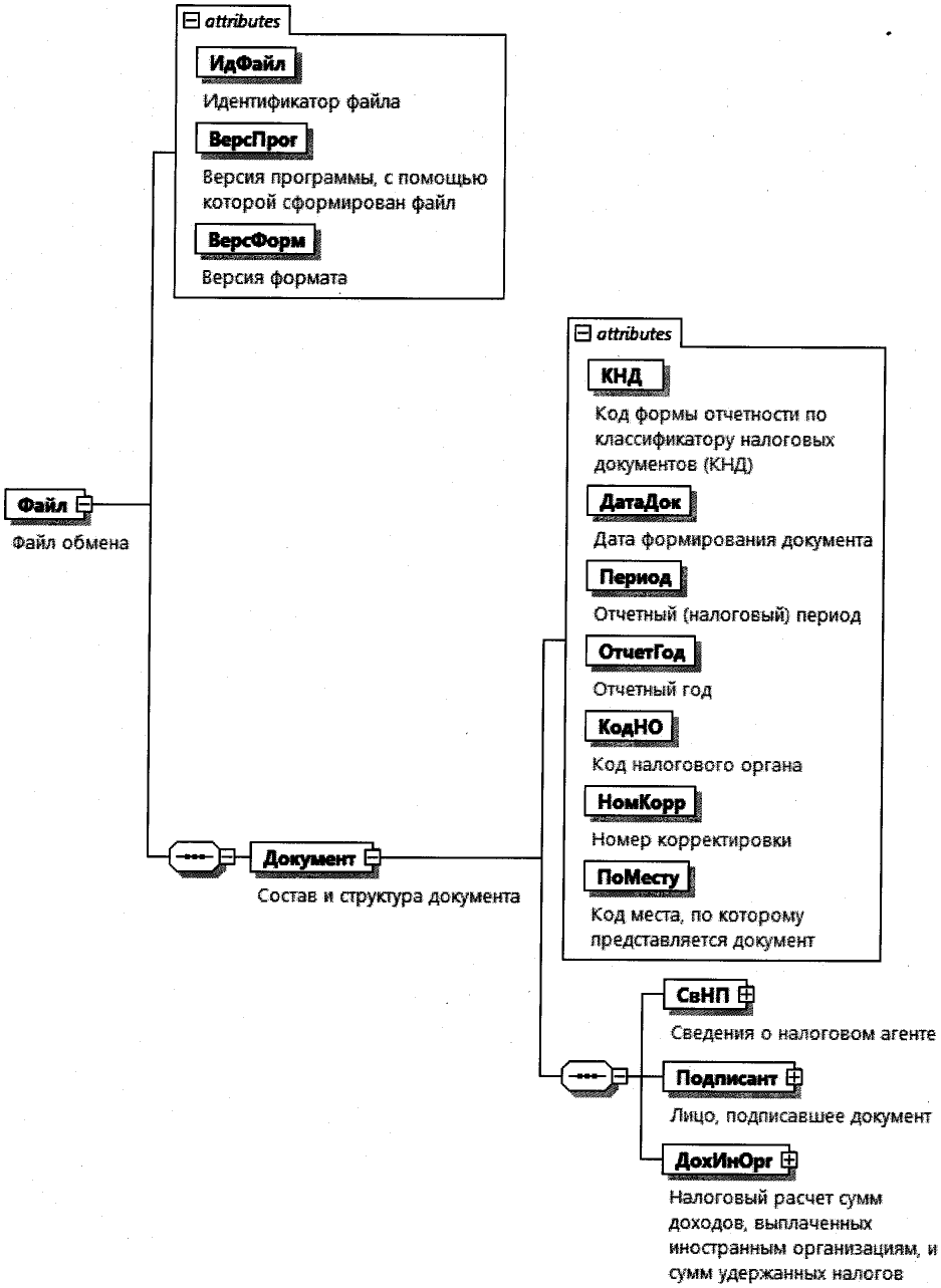
4. Логическая модель файла обмена представлена в виде диаграммы структуры файла обмена на рисунке 1 настоящего формата. Элементами логической модели файла обмена являются элементы и атрибуты XML-файла. Перечень структурных элементов логической модели файла обмена и сведения о них приведены в таблицах 4.1 - 4.32 настоящего формата.
Для каждого структурного элемента логической модели файла обмена приводятся следующие сведения:
наименование элемента. Приводится полное наименование элемента. В строке таблицы могут быть описаны несколько элементов, наименования которых разделены символом "|". Такая форма записи применяется при наличии в файле обмена только одного элемента из описанных в этой строке;
сокращенное наименование (код) элемента. Приводится сокращенное наименование элемента. Синтаксис сокращенного наименования должен удовлетворять спецификации XML;
признак типа элемента. Может принимать следующие значения: "С" - сложный элемент логической модели (содержит вложенные элементы), "П" - простой элемент логической модели, реализованный в виде элемента XML-файла, "А" - простой элемент логической модели, реализованный в виде атрибута элемента XML-файла. Простой элемент логической модели не содержит вложенные элементы;
формат элемента. Формат элемента представляется следующими условными обозначениями: T - символьная строка; N - числовое значение (целое или дробное).
Формат символьной строки указывается в виде T(n-k) или T(=k), где: n - минимальное количество знаков, k - максимальное количество знаков, символ "-" - разделитель, символ "=" означает фиксированное количество знаков в строке. В случае если минимальное количество знаков равно 0, формат имеет вид T(0-k). В случае если максимальное количество знаков не ограничено, формат имеет вид T(n-).
Формат числового значения указывается в виде N(m.k), где: m - максимальное количество знаков в числе, включая целую и дробную часть числа без разделяющей десятичной точки и знака (для отрицательного числа), k - максимальное число знаков дробной части числа. Если число знаков дробной части числа равно 0 (то есть число целое), формат числового значения имеет вид N(m).
Для простых элементов, являющихся базовыми в XML, таких как элемент с типом "date", поле "Формат элемента" не заполняется. Для таких элементов в поле "Дополнительная информация" указывается тип базового элемента;
признак обязательности элемента определяет обязательность наличия элемента (совокупности наименования элемента и его значения) в файле обмена. Признак обязательности элемента может принимать следующие значения: "О" - наличие элемента в файле обмена обязательно; "Н" - наличие элемента в файле обмена необязательно, то есть элемент может отсутствовать. Если элемент принимает ограниченный перечень значений (по классификатору, кодовому словарю), признак обязательности элемента дополняется символом "К". В случае если количество реализаций элемента может быть более одной, признак обязательности элемента дополняется символом "М".
К вышеперечисленным признакам обязательности элемента может добавляться значение "У" в случае описания в XML-схеме условий, предъявляемых к элементу в файле обмена, описанных в графе "Дополнительная информация";
дополнительная информация содержит, при необходимости, требования к элементу файла обмена, не указанные ранее. Для сложных элементов указывается ссылка на таблицу, в которой описывается состав данного элемента. Для элементов, принимающих ограниченный перечень значений из классификатора (кодового словаря), указывается соответствующее наименование классификатора (кодового словаря) или приводится перечень возможных значений. Для классификатора (кодового словаря) может указываться ссылка на его местонахождение. Для элементов, использующих пользовательский тип данных, указывается наименование типового элемента.
Рисунок 1. Диаграмма структуры файла обмена
Состав и структура документа (Документ)
Сведения о налоговом агенте (СвНП)
Налоговый агент - организация (НПЮЛ)
Сведения о реорганизованной (ликвидированной)
организации (СвРеоргЮЛ)
Налоговый агент - индивидуальный предприниматель (НПФЛ)
|
Фамилия, имя, отчество (при наличии) индивидуального предпринимателя |
Состав элемента представлен в таблице 4.32 |
Лицо, подписавшее документ (Подписант)
Сведения о представителе налогового агента (СвПред)
|
Наименование и реквизиты документа, подтверждающего полномочия представителя налогового агента |
Для доверенности, совершенной в форме электронного документа, указывается только GUID доверенности |
Налоговый расчет сумм доходов, выплаченных иностранным
организациям, и сумм удержанных налогов (ДохИнОрг)
Сумма налога на прибыль организаций, подлежащая уплате
в бюджет по выплатам, произведенным в последнем квартале
(месяце) отчетного (налогового) периода, по данным
налогового агента (СумНалПУ)
|
Код по ОКТМО |
T(=11) |
Принимает значение в соответствии с Общероссийским классификатором территорий муниципальных образований |
|||
|
Сумма налога на прибыль организаций, подлежащая уплате в бюджет по выплатам, произведенным в последнем квартале (месяце) отчетного (налогового) периода, по данным налогового агента, по коду бюджетной классификации |
|||||
|
Сумма налога по сроку, установленному в пункте 6.1 статьи 105.3 Налогового кодекса Российской Федерации, по коду бюджетной классификации |
Сумма налога на прибыль организаций, подлежащая уплате
в бюджет по выплатам, произведенным в последнем квартале
(месяце) отчетного (налогового) периода, по данным
налогового агента, по коду бюджетной
классификации (СумНалПУКод)
Сумма налога по сроку, установленному
в пункте 6.1 статьи 105.3 Налогового кодекса
Российской Федерации, по коду бюджетной
классификации (СумНалПУ6.1Код)
|
Сумма налога по сроку, установленному в пункте 6.1 статьи 105.3 Налогового кодекса Российской Федерации |
Сумма налога с выплаченных сумм доходов (НалВыплДох)
Сумма исчисленного налога с выплаченных сумм доходов
по видам доходов (НалВыплДохКод)
Сумма исчисленного налога с начала налогового
периода (НалНачПериод)
|
Сумма налога с доходов, выплаченных в предыдущих отчетных периодах - всего |
|||||
|
Сумма налога с доходов, выплаченных в последнем квартале (месяце) отчетного (налогового) периода - всего |
Расчет сумм выплаченных доходов и удержанных
налогов (РасчВыплДох)
|
Сведения о доходах и расчет суммы налога по пункту 6.1 статьи 105.3 Налогового кодекса Российской Федерации |
Сведения об иностранной организации - получателе
дохода (СвИОПолучДох)
|
иностранная организация, доходы которой облагаются в соответствии со статьей 310.1 Налогового кодекса Российской Федерации | |
|||||||
|
иностранная организация - банк, доходы которого облагаются в соответствии со статьей 310.1 Налогового кодекса Российской Федерации | |
|||||||
|
Принимает значение в соответствии с Общероссийским классификатором стран мира |
|||||||
|
Код налогоплательщика в стране регистрации (инкорпорации)/СВИФТ код |
|||||||
|
Документ, подтверждающий постоянное местонахождение (резидентство) в иностранном государстве получателя дохода |
Типовой элемент <ДокПдтвМНТип>. Состав элемента представлен в таблице 4.30 |
||||||
Сведения о доходах и расчет суммы налога (ДохРасчНал)
|
0 - нет | 1 - да |
|||||
|
XXXXXXXX/XXXX/XXXX/X/X. Элемент обязателен при <ПрНаличВед> = 1 |
|||||
|
Принимает значение в соответствии с приложением N 6 к Порядку заполнения |
|||||
|
Принимает значение пятизначного символа дохода в соответствии с положениями аналитического учета доходов и расходов Плана счетов бухгалтерского учета для кредитных организаций и порядка его применения, утвержденного Положением Банка России от 24.11.2022 N 809-П (зарегистрировано Министерством юстиции Российской Федерации 29.12.2022, регистрационный N 71867), с изменениями, внесенными Указаниями Банка России от 23.03.2023 N 6380-У (зарегистрировано Министерством юстиции Российской Федерации 24.04.2023, регистрационный N 73130), от 10.01.2024 N 6666-У (зарегистрировано Министерством юстиции Российской Федерации 29.01.2024, регистрационный N 77022), от 02.09.2024 N 6833-У (зарегистрировано Министерством юстиции Российской Федерации 03.10.2024, регистрационный N 79687), от 02.11.2024 N 6921-У (зарегистрировано Министерством юстиции Российской Федерации 03.12.2024, регистрационный N 80448), от 17.06.2025 N 7076-У (зарегистрировано Министерством юстиции Российской Федерации 24.07.2025, регистрационный N 83052) (далее - План счетов бухгалтерского учета для кредитных организаций). Элемент обязателен при <ПрПолучДох> = 1 | 3 (из таблицы 4.17) |
|||||
|
Принимает значение в соответствии с Общероссийским классификатором валют |
|||||
|
Дата в формате ДД.ММ.ГГГГ |
|||||
|
Дата в формате ДД.ММ.ГГГГ |
|||||
|
Сумма налога, удержанная у источника выплаты дохода между датами исполнения первой и второй частей РЕПО |
|||||
|
Дата в формате ДД.ММ.ГГГГ |
|||||
|
Принимает значение в соответствии с приложением N 5 к Порядку заполнения |
|||||
|
Основание применения пониженной ставки налога или освобождения от исчисления и удержания налога |
|||||
|
Сведения об организации, выпустившей ценную бумагу, цифровой финансовый актив |
|||||
Сведения об организации, выпустившей ценную бумагу, цифровой
финансовый актив (СвОргЦенБум)
Сведения о лице, имеющем фактическое право
на доход (СвЛицПравДох)
- Гражданский кодекс (ГК РФ)
- Жилищный кодекс (ЖК РФ)
- Налоговый кодекс (НК РФ)
- Трудовой кодекс (ТК РФ)
- Уголовный кодекс (УК РФ)
- Бюджетный кодекс (БК РФ)
- Арбитражный процессуальный кодекс
- Конституция РФ
- Земельный кодекс (ЗК РФ)
- Лесной кодекс (ЛК РФ)
- Семейный кодекс (СК РФ)
- Уголовно-исполнительный кодекс
- Уголовно-процессуальный кодекс
- Производственный календарь на 2025 год
- МРОТ 2026
- ФЗ «О банкротстве»
- О защите прав потребителей (ЗОЗПП)
- Об исполнительном производстве
- О персональных данных
- О налогах на имущество физических лиц
- О средствах массовой информации
- Производственный календарь на 2026 год
- Федеральный закон "О полиции" N 3-ФЗ
- Расходы организации ПБУ 10/99
- Минимальный размер оплаты труда (МРОТ)
- Календарь бухгалтера на 2026 год
- Частичная мобилизация: обзор новостей
- Постановление Правительства РФ N 1875
