III. Описание файла обмена информации о результате предсменного, предрейсового медицинского осмотра
6. Имя файла обмена должно иметь следующий вид:
R_T - префикс, принимающий значение: ON_PTLSPRMO;
A - идентификатор участника электронного документооборота - получателя файла обмена путевого листа, информация о результате предсменного, предрейсового медицинского осмотра. Значение элемента представляется в виде ИдОЭДОКодПол, где:
ИдОЭДО - идентификатор оператора электронного документооборота (оператор ЭДО), услугами которого пользуется получатель файла обмена - символьный трехзначный код, присваивается Федеральной налоговой службой. В значении идентификатора допускаются символы латинского алфавита A - Z, a - z, цифры 0 - 9, знаки "@", ".", "-". Значение идентификатора регистронезависимо. При направлении документа не через оператора ЭДО идентификатор оператора ЭДО принимает значение "000";
КодПол - код получателя файла обмена (лица, формирующего путевой лист) - уникальный код участника электронного документооборота, присваиваемый оператором ЭДО, длина кода получателя составляет не более 43 символов. При направлении документа не через оператора ЭДО ИдПол - глобальный уникальный идентификатор (GUID), однозначно идентифицирующий участника документооборота;
E - идентификатор участника электронного документооборота - получателя файла обмена путевого листа, информация о результате предрейсового медицинского осмотра. Значение элемента представляется в виде ИдОЭДОКодПол, где:
ИдОЭДО - идентификатор оператора электронного документооборота (оператор ЭДО), услугами которого пользуется получатель файла обмена - символьный трехзначный код, присваивается Федеральной налоговой службой. В значении идентификатора допускаются символы латинского алфавита A - Z, a - z, цифры 0 - 9, знаки "@", ".", "-". Значение идентификатора регистронезависимо. При направлении документа не через оператора ЭДО идентификатор оператора ЭДО принимает значение "000";
КодПол - код получателя файла обмена (должностного лица, ответственного за техническое состояние и безопасную эксплуатацию транспортного средства, или лица, уполномоченного на проставление данных при выезде транспортного средства с парковки (парковочного места)/при приеме транспортного средства (при приеме-сдаче транспортного средства)) - уникальный код участника электронного документооборота, присваиваемый оператором ЭДО, длина кода получателя составляет не более 43 символов. При направлении документа не через оператора ЭДО ИдПол - глобальный уникальный идентификатор (GUID), однозначно идентифицирующий участника документооборота;
При отсутствии значения для заполнения поля E в имени файла обмена между значениями полей A и O ставятся сразу два нижних подчеркивания без пробела между ними;
O - идентификатор участника электронного документооборота - отправителя файла обмена путевого листа, информация о результате предсменного, предрейсового медицинского осмотра. Значение элемента представляется в виде ИдОЭДОКодОтпр, где:
ИдОЭДО - идентификатор оператора ЭДО, услугами которого пользуется отправитель файла обмена - символьный трехзначный код. Присваивается Федеральной налоговой службой. В значении идентификатора допускаются символы латинского алфавита A - Z, a - z, цифры 0 - 9, знаки "@", ".", "-". Значение идентификатора регистронезависимо. При направлении документа не через оператора ЭДО идентификатор оператора электронного документооборота принимает значение "000";
КодОтпр - код отправителя файла обмена (медицинского работника) - уникальный код участника электронного документооборота, присваиваемый оператором ЭДО, длина кода отправителя составляет не более 43 символов. При направлении документа не через оператора ЭДО ИдОтпр - глобальный уникальный идентификатор (GUID), однозначно идентифицирующий участника документооборота;
GGGG - год формирования передаваемого файла обмена, MM - месяц, DD - день;
N - 36-символьный глобально уникальный идентификатор GUID (Globally Unique Identifier).
Расширение имени файла обмена - xml. Расширение имени файла обмена может указываться строчными или прописными буквами.
Параметры первой строки файла обмена
Первая строка XML-файла должна иметь следующий вид:
<?xml version ="1.0" encoding ="windows-1251"?>
Имя файла, содержащего XML-схему файла обмена, должно иметь следующий вид:
ON_PTLSPRMO_1_968_02_05_01_xx, где xx - номер версии схемы.
XML-схема файла обмена в электронной форме приводится отдельным файлом и размещается на официальном сайте Федеральной налоговой службы. Выпуск новой версии (новых версий) схемы без изменения версии формата возможен при условии ее непротиворечия требованиям данного документа (например, в части уточнения текста наименования отдельных элементов, дополнительной информации, увеличения количества знаков в формате элемента).
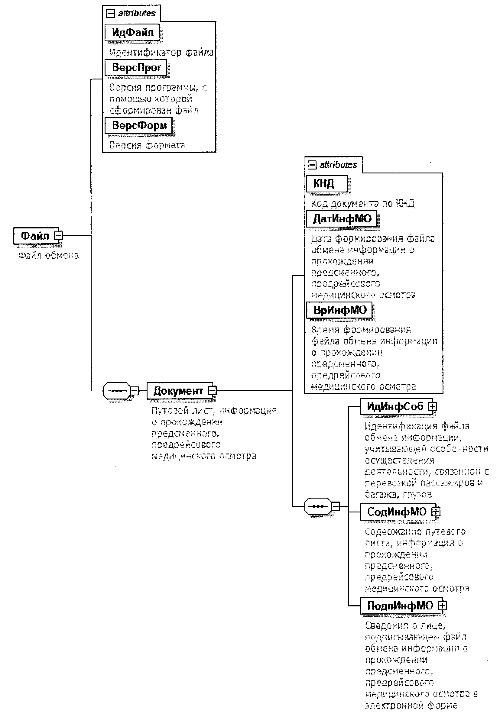
7. Логическая модель файла обмена представлена в виде диаграммы структуры файла обмена на рисунке 2 настоящего формата. Элементами логической модели файла обмена являются элементы и атрибуты XML-файла. Перечень структурных элементов логической модели файла обмена и сведения о них приведены в таблицах 7.1 - 7.14 настоящего формата.
Для каждого структурного элемента логической модели файла обмена приводятся следующие сведения:
наименование элемента. Приводится полное наименование элемента. В строке таблицы могут быть описаны несколько элементов, наименования которых разделены символом "|". Такая форма записи применяется при наличии в файле обмена только одного элемента из описанных в этой строке;
сокращенное наименование (код) элемента. Приводится сокращенное наименование элемента. Синтаксис сокращенного наименования должен удовлетворять спецификации XML;
признак типа элемента. Может принимать следующие значения: "С" - сложный элемент логической модели (содержит вложенные элементы), "П" - простой элемент логической модели, реализованный в виде элемента XML-файла, "А" - простой элемент логической модели, реализованный в виде атрибута элемента XML-файла. Простой элемент логической модели не содержит вложенные элементы;
формат элемента. Формат элемента представляется следующими условными обозначениями: T - символьная строка; N - числовое значение (целое или дробное).
Формат символьной строки указывается в виде T(n-k) или T(=k), где: n - минимальное количество знаков, k - максимальное количество знаков, символ "-" - разделитель, символ "=" означает фиксированное количество знаков в строке. В случае, если минимальное количество знаков равно 0, формат имеет вид T(0-k). В случае, если максимальное количество знаков не ограничено, формат имеет вид T(n-).
Формат числового значения указывается в виде N(m.k), где: m - максимальное количество знаков в числе, включая знак (для отрицательного числа), целую и дробную часть числа без разделяющей десятичной точки, k - максимальное число знаков дробной части числа. Если число знаков дробной части числа равно 0 (то есть число целое), то формат числового значения имеет вид N(m).
Для простых элементов, являющихся базовыми в XML, например, элемент с типом "date", поле "Формат элемента" не заполняется. Для таких элементов в поле "Дополнительная информация" указывается тип базового элемента;
признак обязательности элемента определяет обязательность наличия элемента (совокупности наименования элемента и его значения) в файле обмена. Признак обязательности элемента может принимать следующие значения: "О" - наличие элемента в файле обмена обязательно; "Н" - наличие элемента в файле обмена необязательно, то есть элемент может отсутствовать. Если элемент принимает ограниченный перечень значений (по классификатору, справочнику, кодовому словарю), то признак обязательности элемента дополняется символом "К". В случае, если количество реализаций элемента может быть более одной, то признак обязательности элемента дополняется символом "М".
К вышеперечисленным признакам обязательности элемента может добавляться значение "У" в случае описания в XML-схеме условий, предъявляемых к элементу в файле обмена, описанных в графе "Дополнительная информация";
дополнительная информация содержит, при необходимости, требования к элементу файла обмена, не указанные ранее. Для сложных элементов указывается ссылка на таблицу, в которой описывается состав данного элемента. Для элементов, принимающих ограниченный перечень значений из классификатора (справочника, кодового словаря), указывается соответствующее наименование классификатора (справочника, кодового словаря) или приводится перечень возможных значений. Для классификатора (справочника, кодового словаря) может указываться ссылка на его местонахождение. Для элементов, использующих пользовательский тип данных, указывается наименование типового элемента.
Рисунок 2. Диаграмма структуры файла обмена
|
Содержит (повторяет) имя сформированного файла (без расширения) |
|||||
|
Путевой лист, информация о результате предсменного, предрейсового медицинского осмотра |
Состав элемента представлен в таблице 7.2 |
Путевой лист, информация о результате предсменного,
предрейсового медицинского осмотра (Документ)
|
Принимает значение: 1110381 |
|||||
|
Дата формирования файла обмена информации о результате предсменного, предрейсового медицинского осмотра |
Дата в формате ДД.ММ.ГГГГ |
||||
|
Время формирования файла обмена информации о результате предсменного, предрейсового медицинского осмотра |
Время в формате ЧЧ:ММ:СС |
||||
|
Идентификация файла обмена информации об обстоятельствах и особенностиях рейса |
Состав элемента представлен в таблице 7.3 |
||||
|
Содержание путевого листа, информация о результате предсменного, предрейсового медицинского осмотра |
Состав элемента представлен в таблице 7.4 |
||||
|
Сведения о лице, подписывающем файл обмена информации о результате предсменного, предрейсового медицинского осмотра в электронной форме |
Типовой элемент <ПодписантТип>. Состав элемента представлен в таблице 7.11 |
Идентификация файла обмена информации об обстоятельствах
и особенностиях рейса (ИдИнфСоб)
Содержание путевого листа, информация о результате
предсменного, предрейсового медицинского осмотра (СодИнфМО)
|
1 - предсменный | 2 - предрейсовый |
|||||
|
Сведения о медицинском работнике, состоящем в штате юридического лица или индивидуального предпринимателя, осуществляющего деятельность по перевозке пассажиров и багажа, грузов | |
Состав элемента представлен в таблице 7.5. Заполняется, если медицинский работник состоит в штате юридического лица или индивидуального предпринимателя, осуществляющего деятельность по перевозке пассажиров и багажа, грузов |
||||
|
Сведения о медицинской организации и медицинском работнике, состоящем в штате медицинской организации |
Состав элемента представлен в таблице 7.6. Заполняется, если медицинский работник состоит в штате медицинской организации |
||||
|
Сведения о прохождении предсменного, предрейсового медицинского осмотра водителем (водителями) |
Состав элемента представлен в таблице 7.7 |
Сведения о медицинском работнике, состоящем в штате
юридического лица или индивидуального предпринимателя,
осуществляющего деятельность по перевозке пассажиров
и багажа, грузов (СвМедРаб)
|
Состав элемента представлен в таблице 7.14 |
|||||
|
Лицензия на проведение предсменных, предрейсовых и послесменных, послерейсовых медицинских осмотров |
Типовой элемент <ЛицензМОТип>. Состав элемента представлен в таблице 7.10 |
Сведения о медицинской организации и медицинском работнике,
состоящем в штате медицинской организации (СвМедОрг)
|
Состав элемента представлен в таблице 7.14 |
|||||
|
Лицензия на проведение предсменных, предрейсовых и послесменных, послерейсовых медицинских осмотров |
Типовой элемент <ЛицензМОТип>. Состав элемента представлен в таблице 7.10 |
Сведения о результате предсменного, предрейсового
медицинского осмотра водителем (водителями) (СвМОПред)
|
Дата и время проведения предсменного, предрейсового медицинского осмотра |
Типовой элемент <ДатаВремяВЗТип>. Дата и время в формате ДД.ММ.ГГГГТЧЧ:ММ:СС Т - разделитель даты и времени;
|
||||
|
Применение координации точного времени (UTC) в типовом элементе ДатаВремяВЗТип |
0 - UTC не указан | 1 - UTC указан |
||||
|
Отметка о результате проведения предсменного, предрейсового медицинского осмотра |
Прошел предсменный медицинский осмотр, к исполнению трудовых обязанностей допущен |
||||
|
Состав элемента представлен в таблице 7.8 |
Сведения о водителе транспортного средства (СвВодит)
|
Состав элемента представлен в таблице 7.9 |
|||||
|
Состав элемента представлен в таблице 7.14 |
Данные водительского удостоверения (ВодитУд)
|
Дата в формате ДД.ММ.ГГГГ |
Лицензия на проведение предсменных,
предрейсовых и послесменных, послерейсовых медицинских
осмотров (ЛицензМОТип)
|
Дата в формате ДД.ММ.ГГГГ |
|||||
|
Дата в формате ДД.ММ.ГГГГ |
Сведения о лице, подписывающем информацию отправителя
в электронной форме (ПодписантТип)
|
1 - усиленная квалифицированная электронная подпись | 2 - простая электронная подпись | 3 - усиленная неквалифицированная электронная подпись Значения "2" и "3" применяются, если иное не предусмотрено законодательством Российской Федерации |
|||||
|
1 - в соответствии с данными, содержащимися в электронной подписи | 2 - в соответствии с электронной доверенностью в машиночитаемой форме, представленной посредством ее включения в пакет электронных документов | 3 - в соответствии с электронной доверенностью в машиночитаемой форме, хранение которой осуществляется в информационной системе, при этом сведения о них указаны в электронном документе | 4 - в соответствии с электронной доверенностью в машиночитаемой форме, хранение которой осуществляется в информационной системе, при этом сведения о них передаются способом, отличным от указания в электронном документе | 5 - в соответствии с доверенностью в форме документа на бумажном носителе | 6 - любое иное |
|||||
|
Состав элемента представлен в таблице 7.14. Информация о фамилии, имени, отчестве (при наличии) должна соответствовать фамилии, имени, отчеству (при наличии) владельца сертификата ключа проверки электронной подписи лица, подписывающего файл обмена в электронной форме |
|||||
|
Сведения о доверенности в машиночитаемом виде, используемой для подтверждения полномочий |
Состав элемента представлен в таблице 7.12. Элемент обязателен и формируется только при <СпосПодтПолном>=3 |
||||
|
Сведения о доверенности в бумажном виде, используемой для подтверждения полномочий |
Состав элемента представлен в таблице 7.13. Элемент обязателен и формируется только при <СпосПодтПолном>=5 |
Сведения о доверенности в машиночитаемом виде, используемой
для подтверждения полномочий (СвДоверЭл)
Сведения о доверенности в бумажном виде, используемой
для подтверждения полномочий (СвДоверБум)
|
Дата в формате ДД.ММ.ГГГГ |
|||||
|
Фамилия, имя, отчество (при наличии) лица, подписавшего доверенность |
Состав элемента представлен в таблице 7.14 |
- Гражданский кодекс (ГК РФ)
- Жилищный кодекс (ЖК РФ)
- Налоговый кодекс (НК РФ)
- Трудовой кодекс (ТК РФ)
- Уголовный кодекс (УК РФ)
- Бюджетный кодекс (БК РФ)
- Арбитражный процессуальный кодекс
- Конституция РФ
- Земельный кодекс (ЗК РФ)
- Лесной кодекс (ЛК РФ)
- Семейный кодекс (СК РФ)
- Уголовно-исполнительный кодекс
- Уголовно-процессуальный кодекс
- Производственный календарь на 2025 год
- МРОТ 2026
- ФЗ «О банкротстве»
- О защите прав потребителей (ЗОЗПП)
- Об исполнительном производстве
- О персональных данных
- О налогах на имущество физических лиц
- О средствах массовой информации
- Производственный календарь на 2026 год
- Федеральный закон "О полиции" N 3-ФЗ
- Расходы организации ПБУ 10/99
- Минимальный размер оплаты труда (МРОТ)
- Календарь бухгалтера на 2026 год
- Частичная мобилизация: обзор новостей
- Постановление Правительства РФ N 1875
