3. Имя файла обмена должно иметь следующий вид:
R_T - префикс, принимающий значение NO_IMUD;
A_K - идентификатор получателя информации, где: A - идентификатор получателя, которому направляется файл обмена, K - идентификатор конечного получателя, для которого предназначена информация из данного файла обмена. Передача файла от отправителя к конечному получателю (K) может осуществляться в несколько этапов через другие налоговые органы, осуществляющие передачу файла на промежуточных этапах, которые обозначаются идентификатором A. В случае передачи файла от отправителя к конечному получателю при отсутствии налоговых органов, осуществляющих передачу на промежуточных этапах, значения идентификаторов A и K совпадают. Каждый из идентификаторов (A и K) имеет вид для налоговых органов - четырехразрядный код налогового органа;
O - идентификатор отправителя информации, имеет вид:
для организаций - девятнадцатиразрядный код (идентификационный номер налогоплательщика (далее - ИНН) и код причины постановки на учет (далее - КПП) организации (обособленного подразделения);
для физических лиц - двенадцатиразрядный код (ИНН физического лица);
GGGG - год формирования передаваемого файла, MM - месяц, DD - день;
N - идентификационный номер файла. (Длина - от 1 до 36 знаков. Идентификационный номер файла должен обеспечивать уникальность файла).
Расширение имени файла - xml. Расширение имени файла может указываться как строчными, так и прописными буквами.
Параметры первой строки файла обмена
Первая строка XML-файла должна иметь следующий вид:
<?xml version ="1.0" encoding ="windows-1251"?>
Имя файла, содержащего XML-схему файла обмена, должно иметь следующий вид:
NO_IMUD_1_084_00_05_13_xx, где xx - номер версии схемы.
(в ред. Приказов ФНС России от 27.09.2024 N БВ-7-21/805@, от 17.03.2025 N ЕД-7-21/208@)
(см. текст в предыдущей редакции)
XML-схема файла обмена приводится отдельным файлом и размещается на официальном сайте Федеральной налоговой службы.
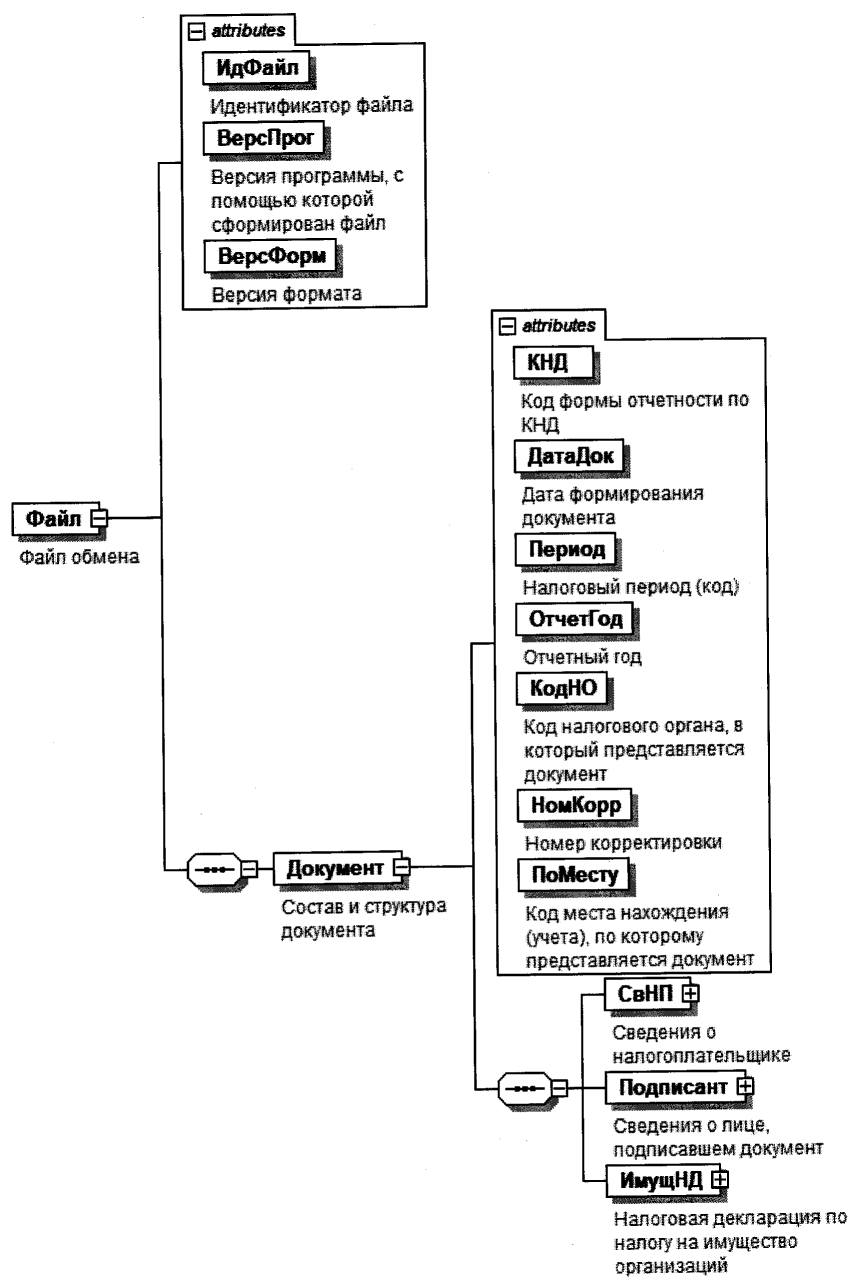
4. Логическая модель файла обмена представлена в виде диаграммы структуры файла обмена на рисунке 1 настоящего формата. Элементами логической модели файла обмена являются элементы и атрибуты XML-файла. Перечень структурных элементов логической модели файла обмена и сведения о них приведены в таблицах 4.1 - 4.31 настоящего формата.
Для каждого структурного элемента логической модели файла обмена приводятся следующие сведения:
наименование элемента. Приводится полное наименование элемента. В строке таблицы могут быть описаны несколько элементов, наименования которых разделены символом "|". Такая форма записи применяется при наличии в файле обмена только одного элемента из описанных в этой строке;
сокращенное наименование (код) элемента. Приводится сокращенное наименование элемента. Синтаксис сокращенного наименования должен удовлетворять спецификации XML;
признак типа элемента. Может принимать следующие значения: "С" - сложный элемент логической модели (содержит вложенные элементы), "П" - простой элемент логической модели, реализованный в виде элемента XML-файла, "А" - простой элемент логической модели, реализованный в виде атрибута элемента XML-файла. Простой элемент логической модели не содержит вложенные элементы;
формат элемента. Формат элемента представляется следующими условными обозначениями: T - символьная строка; N - числовое значение (целое или дробное).
Формат символьной строки указывается в виде T(n-k) или T(=k), где: n - минимальное количество знаков, k - максимальное количество знаков, символ "-" - разделитель, символ "=" означает фиксированное количество знаков в строке. В случае, если минимальное количество знаков равно 0, формат имеет вид T(0-k). В случае, если максимальное количество знаков не ограничено, формат имеет вид T(n-).
Формат числового значения указывается в виде N(m.k), где: m - максимальное количество знаков в числе, включая целую и дробную часть числа без разделяющей десятичной точки и знака (для отрицательного числа), k - максимальное число знаков дробной части числа. Если число знаков дробной части числа равно 0 (то есть число целое), то формат числового значения имеет вид N(m).
Для простых элементов, являющихся базовыми в XML, таких как элемент с типом "date", поле "Формат элемента" не заполняется. Для таких элементов в поле "Дополнительная информация" указывается тип базового элемента;
признак обязательности элемента определяет обязательность наличия элемента (совокупности наименования элемента и его значения) в файле обмена. Признак обязательности элемента может принимать следующие значения: "О" - наличие элемента в файле обмена обязательно; "Н" - наличие элемента в файле обмена необязательно, то есть элемент может отсутствовать. Если элемент принимает ограниченный перечень значений (по классификатору, кодовому словарю), то признак обязательности элемента дополняется символом "К". В случае, если количество реализаций элемента может быть более одной, то признак обязательности элемента дополняется символом "М".
К вышеперечисленным признакам обязательности элемента может добавляться значение "У" в случае описания в XML-схеме условий, предъявляемых к элементу в файле обмена, описанных в графе "Дополнительная информация";
дополнительная информация содержит, при необходимости, требования к элементу файла обмена, не указанные ранее. Для сложных элементов указывается ссылка на таблицу, в которой описывается состав данного элемента. Для элементов, принимающих ограниченный перечень значений из классификатора (кодового словаря), указывается соответствующее наименование классификатора (кодового словаря) или приводится перечень возможных значений. Для классификатора (кодового словаря) может указываться ссылка на его местонахождение. Для элементов, использующих пользовательский тип данных, указывается наименование типового элемента.
Рисунок 1. Диаграмма структуры файла обмена
|
Содержит (повторяет) имя сформированного файла (без расширения) |
|||||
|
(в ред. Приказов ФНС России от 27.09.2024 N БВ-7-21/805@, от 17.03.2025 (см. текст в предыдущей редакции) |
|||||
|
Состав элемента представлен в таблице 4.2 |
|||||
Состав и структура документа (Документ)
|
Принимает значения в соответствии с приложением N 1 к Порядку заполнения налоговой декларации по налогу на имущество организаций (далее - Порядок заполнения): 50 - последний налоговый период при реорганизации (ликвидации) организации |
|||||
|
1, 2, 3 и так далее - уточненный документ. Для уточненного документа значение должно быть на 1 больше ранее принятого налоговым органом документа |
|||||
|
Код места нахождения (учета), по которому представляется документ |
Принимает значения в соответствии с приложением N 2 к Порядку заполнения: 213 - по месту учета в качестве крупнейшего налогоплательщика | 214 - по месту нахождения российской организации, не являющейся крупнейшим налогоплательщиком | 215 - по месту нахождения правопреемника, не являющегося крупнейшим налогоплательщиком | 216 - по месту учета правопреемника, являющегося крупнейшим налогоплательщиком | 245 - по месту осуществления деятельности иностранной организации через постоянное представительство | 281 - по месту нахождения объекта недвижимого имущества (в отношении которого установлен отдельный порядок исчисления и уплаты налога) |
||||
|
Код налогового органа по месту нахождения объекта налогообложения |
Элемент обязателен при <ПоМесту>=213 | 216 и отсутствует при других значениях <ПоМесту> |
||||
|
(введено Приказом ФНС России от 27.09.2024 N БВ-7-21/805@) |
|||||
|
Состав элемента представлен в таблице 4.3 |
|||||
|
Состав элемента представлен в таблице 4.6 |
|||||
|
Состав элемента представлен в таблице 4.8 |
|||||
Сведения о налогоплательщике (СвНП)
|
Состав элемента представлен в таблице 4.4 |
Налогоплательщик - организация (НПЮЛ)
|
5 и 6 знаки элемента принимают только следующие значения: 01 | 51 | 52 | 55 | 56 | 63 | 64 | 65 | 91 | 92 | 70 | 74 | 4A | 4B | 4C | 4D | 4E | 4F |
|||||
|
Состав элемента представлен в таблице 4.5 |
Сведения о реорганизованной (ликвидированной)
организации (СвРеоргЮЛ)
|
Принимает значения в соответствии с приложением N 3 к Порядку заполнения: |
|||||
|
Элемент обязателен при <ФормРеорг> = 1 | 2 | 3 | 5 | 6 |
|||||
|
5 и 6 знаки не могут принимать значение "50". Элемент обязателен при <ФормРеорг> = 1 | 2 | 3 | 5 | 6 |
Сведения о лице, подписавшем документ (Подписант)
|
Состав элемента представлен в таблице 4.26 |
|||||
|
Состав элемента представлен в таблице 4.7. Элемент обязателен при <ПрПодп>=2 |
Сведения о представителе налогоплательщика (СвПред)
(в ред. Приказа ФНС России от 27.09.2024 N БВ-7-21/805@)
(см. текст в предыдущей редакции)
|
Наименование и реквизиты документа, подтверждающего полномочия представителя налогоплательщика |
Для доверенности, совершенной в форме электронного документа, указывается GUID доверенности |
||||
|
Позиция утратила силу с 1 января 2026 года. - Приказ ФНС России от 17.03.2025 N ЕД-7-21/208@ |
|||||
|
(см. текст в предыдущей редакции) |
|||||
Налоговая декларация по налогу на имущество
организаций (ИмущНД)
|
Состав элемента представлен в таблице 4.9 |
|||||
|
Сведения о среднегодовой стоимости объектов движимого имущества, учтенных на балансе организации в качестве объектов основных средств |
Состав элемента представлен в таблице 4.22 |
Сумма налога, подлежащая уплате в бюджет (СумНалПУ)
|
1 - суммы налога (авансовых платежей по налогу) исчислены налогоплательщиком, применяющим положения пункта 4.3 статьи 5 Налогового кодекса Российской Федерации, по объектам недвижимого имущества, в отношении которых реализуется соглашение о защите и поощрении капиталовложений (далее - СЗПК) | 2 - суммы налога (авансовых платежей по налогу) исчислены налогоплательщиком, применяющим положения пункта 4.3 статьи 5 Налогового кодекса Российской Федерации, по объектам недвижимого имущества, в отношении которых не реализуется СЗПК |
|||||
|
Код по ОКТМО |
Принимает значение в соответствии с Общероссийским классификатором территорий муниципальных образований |
||||
|
Исчисленная сумма налога, подлежащая уплате в бюджет за налоговый период |
|||||
|
Сумма авансовых платежей, подлежащая уплате в бюджет за первый квартал |
|||||
|
Сумма авансовых платежей, подлежащая уплате в бюджет за полугодие (второй квартал) |
|||||
|
Сумма авансовых платежей, подлежащая уплате в бюджет за 9 месяцев (третий квартал) |
|||||
|
Сумма налога, подлежащая уплате в бюджет (Сумма налога, исчисленная к уменьшению) |
Сумма налога, исчисленная к уменьшению, указывается со знаком минус |
||||
|
Сумма налога, исчисленного исходя из определения налоговой базы по среднегодовой стоимости |
Состав элемента представлен в таблице 4.10. Элемент обязателен при отсутствии элемента <РасОБНедИО> |
||||
|
Информация об объекте недвижимого имущества, облагаемом налогом по среднегодовой стоимости |
Состав элемента представлен в таблице 4.14 |
||||
|
Сумма налога, исчисленного с применением налогового вычета для СЗПК |
Состав элемента представлен в таблице 4.16 |
||||
|
Сумма налога, исчисленного исходя из определения налоговой базы по кадастровой стоимости |
Состав элемента представлен в таблице 4.20. Элемент обязателен при отсутствии элемента <РасОбДеятРФ> |
Сумма налога, исчисленного исходя из определения налоговой
базы по среднегодовой стоимости (РасОбДеятРФ)
|
Состав элемента представлен в таблице 4.11 |
Расчет по объекту имущества (РасОб)
|
Принимает значения в соответствии с приложением N 5 к Порядку заполнения: |
|||||
|
Данные для расчета среднегодовой стоимости недвижимого имущества за налоговый период |
Состав элемента представлен в таблице 4.12 |
||||
|
Состав элемента представлен в таблице 4.13 |
Данные для расчета среднегодовой стоимости недвижимого
имущества за налоговый период (ДанРасСтПер)
|
Типовой элемент <ОстСтоимМес>. Состав элемента представлен в таблице 4.24 |
|||||
|
Типовой элемент <ОстСтоимМес>. Состав элемента представлен в таблице 4.24 |
|||||
|
Типовой элемент <ОстСтоимМес>. Состав элемента представлен в таблице 4.24 |
|||||
|
Типовой элемент <ОстСтоимМес>. Состав элемента представлен в таблице 4.24 |
|||||
|
Типовой элемент <ОстСтоимМес>. Состав элемента представлен в таблице 4.24 |
|||||
|
Типовой элемент <ОстСтоимМес>. Состав элемента представлен в таблице 4.24 |
|||||
|
Типовой элемент <ОстСтоимМес>. Состав элемента представлен в таблице 4.24 |
|||||
|
Типовой элемент <ОстСтоимМес>. Состав элемента представлен в таблице 4.24 |
|||||
|
Типовой элемент <ОстСтоимМес>. Состав элемента представлен в таблице 4.24 |
|||||
|
Типовой элемент <ОстСтоимМес>. Состав элемента представлен в таблице 4.24 |
|||||
|
Типовой элемент <ОстСтоимМес>. Состав элемента представлен в таблице 4.24 |
|||||
|
Типовой элемент <ОстСтоимМес>. Состав элемента представлен в таблице 4.24 |
|||||
|
Типовой элемент <ОстСтоимМес>. Состав элемента представлен в таблице 4.24 |
|
Среднегодовая стоимость недвижимого имущества за налоговый период |
|||||
|
Значение элемента представляется в виде ЛЛЛЛЛЛЛ/XXXXXXXXXXXX, где: ЛЛЛЛЛЛЛ - значения в соответствии с приложением N 6 к Порядку заполнения, /XXXXXXXXXXXX - разделительный слеш (/) и структурная единица (XXXX), структурная единица (XXXX), структурная единица (XXXX) закона субъекта Российской Федерации, в соответствии с которым предоставляется соответствующая льгота (указывается только если ЛЛЛЛЛЛЛ принимает значение 2012000) Элемент не заполняется, если код налоговой льготы соответствует значению 2012400, 2012500 |
|||||
|
Среднегодовая стоимость не облагаемого налогом недвижимого имущества за налоговый период |
|||||
|
Доля балансовой стоимости объекта недвижимого имущества на территории соответствующего субъекта Российской Федерации, федеральной территории "Сириус" |
Типовой элемент <ПростДроб21>. Элемент обязателен при <ВидИмущ>=2. Представляется в виде простой правильной дроби без лидирующих нулей в числителе и знаменателе. Формат записи: (от 1 до 10 знаков)/(от 1 до 10 знаков) |
||||
|
Код налоговой льготы (установленной в виде понижения налоговой ставки) |
Значение элемента представляется в виде ЛЛЛЛЛЛЛ/XXXXXXXXXXXX, где: ЛЛЛЛЛЛЛ - код налоговой льготы 2012400, /XXXXXXXXXXXX - разделительный слеш (/) и структурная единица (XXXX), структурная единица (XXXX), структурная единица (XXXX) закона субъекта Российской Федерации, в соответствии с которым предоставляется соответствующая льгота |
||||
|
Код налоговой льготы (в виде уменьшения суммы налога, подлежащей уплате в бюджет) |
Значение элемента представляется в виде ЛЛЛЛЛЛЛ/XXXXXXXXXXXX, где: ЛЛЛЛЛЛЛ - код налоговой льготы 2012500 /XXXXXXXXXXXX - разделительный слеш (/) и структурная единица (XXXX), структурная единица (XXXX), структурная единица (XXXX) закона субъекта Российской Федерации, в соответствии с которым предоставляется соответствующая льгота |
||||
|
Сумма налоговой льготы, уменьшающей сумму налога, подлежащую уплате в бюджет |
|||||
|
Исчисленная сумма налога, подлежащая уплате в бюджет за налоговый период |
Информация об объекте недвижимого имущества, облагаемом
налогом по среднегодовой стоимости (ОбъектОблНал)
|
Состав элемента представлен в таблице 4.15 |
Информация об объекте недвижимого имущества (ИнфОбъект)
|
3 - инвентарный номер объекта недвижимого имущества, которому присвоен адрес | 4 - инвентарный номер объекта недвижимого имущества, которому не присвоен адрес | 5 - идентификационный номер морского, речного судна, регистрационный номер судна, присвоенный Международной морской организацией (ИМО), регистровый номер классификационного общества | |
|||||
|
Код ОКОФ |
Принимает значение в соответствии с Общероссийским классификатором основных фондов |
||||
|
Адрес объекта недвижимого имущества, расположенного на территории Российской Федерации |
Состав элемента представлен в таблице 4.26. Элемент обязателен при <КодНомОбъект>=3 и отсутствует при других значениях <КодНомОбъект> |
Сумма налога, исчисленного с применением налогового вычета
для СЗПК (СумНалСЗПК)
|
Состав элемента представлен в таблице 4.17 |
Расчет по объекту имущества (РасОб)
|
Принимает значения в соответствии с приложением N 5 к Порядку заполнения: |
|||||
|
Данные для расчета среднегодовой стоимости объекта недвижимого имущества за налоговый период |
Состав элемента представлен в таблице 4.18 |
||||
|
Состав элемента представлен в таблице 4.19 |
Данные для расчета среднегодовой стоимости объекта
недвижимого имущества за налоговый период (ДанРасСтОбПер)
|
Типовой элемент <ОстСтоимОбМес>. Состав элемента представлен в таблице 4.25 |
|||||
|
Типовой элемент <ОстСтоимОбМес>. Состав элемента представлен в таблице 4.25 |
|||||
|
Типовой элемент <ОстСтоимОбМес>. Состав элемента представлен в таблице 4.25 |
|||||
|
Типовой элемент <ОстСтоимОбМес>. Состав элемента представлен в таблице 4.25 |
|||||
|
Типовой элемент <ОстСтоимОбМес>. Состав элемента представлен в таблице 4.25 |
|||||
|
Типовой элемент <ОстСтоимОбМес>. Состав элемента представлен в таблице 4.25 |
|||||
|
Типовой элемент <ОстСтоимОбМес>. Состав элемента представлен в таблице 4.25 |
|||||
|
Типовой элемент <ОстСтоимОбМес>. Состав элемента представлен в таблице 4.25 |
|||||
|
Типовой элемент <ОстСтоимОбМес>. Состав элемента представлен в таблице 4.25 |
|||||
|
Типовой элемент <ОстСтоимОбМес>. Состав элемента представлен в таблице 4.25 |
|||||
|
Типовой элемент <ОстСтоимОбМес>. Состав элемента представлен в таблице 4.25 |
|||||
|
Типовой элемент <ОстСтоимОбМес>. Состав элемента представлен в таблице 4.25 |
|||||
|
Типовой элемент <ОстСтоимОбМес>. Состав элемента представлен в таблице 4.25 |
|
Среднегодовая стоимость объекта недвижимого имущества за налоговый период |
|||||
|
Значение элемента представляется в виде ЛЛЛЛЛЛЛ/XXXXXXXXXXXX, где: ЛЛЛЛЛЛЛ - значения в соответствии с приложением N 6 к Порядку заполнения, /XXXXXXXXXXXX - разделительный слеш (/) и структурная единица (XXXX), структурная единица (XXXX), структурная единица (XXXX) закона субъекта Российской Федерации, в соответствии с которым предоставляется соответствующая льгота (указывается только если ЛЛЛЛЛЛЛ принимает значение 2012000) Элемент не заполняется, если код налоговой льготы соответствует значению 2012400, 2012500, 2010601 |
|||||
|
Среднегодовая стоимость необлагаемого налогом объекта недвижимого имущества за налоговый период |
|||||
|
Доля балансовой стоимости объекта недвижимого имущества на территории соответствующего субъекта Российской Федерации, федеральной территории "Сириус" |
Типовой элемент <ПростДроб21>. Элемент обязателен при <ВидИмущ>=2. Представляется в виде простой правильной дроби без лидирующих нулей в числителе и знаменателе. Формат записи: (от 1 до 10 знаков)/(от 1 до 10 знаков) |
||||
|
Код налоговой льготы (установленной в виде понижения налоговой ставки) |
Значение элемента представляется в виде ЛЛЛЛЛЛЛ/XXXXXXXXXXXX, где: ЛЛЛЛЛЛЛ - код налоговой льготы 2012400, /XXXXXXXXXXXX - разделительный слеш (/) и структурная единица (XXXX), структурная единица (XXXX), структурная единица (XXXX) закона субъекта Российской Федерации, в соответствии с которым предоставляется соответствующая льгота |
||||
|
Код налоговой льготы (в виде уменьшения суммы налога, подлежащей уплате в бюджет) |
Значение элемента представляется в виде ЛЛЛЛЛЛЛ/XXXXXXXXXXXX, где: ЛЛЛЛЛЛЛ - код налоговой льготы 2012500, /XXXXXXXXXXXX - разделительный слеш (/) и структурная единица (XXXX), структурная единица (XXXX), структурная единица (XXXX) закона субъекта Российской Федерации, в соответствии с которым предоставляется соответствующая льгота |
||||
|
Сумма налоговой льготы, уменьшающей сумму налога, подлежащую уплате в бюджет |
|||||
|
Принимает значение в соответствии с приложением N 6 к Порядку заполнения: 2010601 |
- Гражданский кодекс (ГК РФ)
- Жилищный кодекс (ЖК РФ)
- Налоговый кодекс (НК РФ)
- Трудовой кодекс (ТК РФ)
- Уголовный кодекс (УК РФ)
- Бюджетный кодекс (БК РФ)
- Арбитражный процессуальный кодекс
- Конституция РФ
- Земельный кодекс (ЗК РФ)
- Лесной кодекс (ЛК РФ)
- Семейный кодекс (СК РФ)
- Уголовно-исполнительный кодекс
- Уголовно-процессуальный кодекс
- Производственный календарь на 2025 год
- МРОТ 2026
- ФЗ «О банкротстве»
- О защите прав потребителей (ЗОЗПП)
- Об исполнительном производстве
- О персональных данных
- О налогах на имущество физических лиц
- О средствах массовой информации
- Производственный календарь на 2026 год
- Федеральный закон "О полиции" N 3-ФЗ
- Расходы организации ПБУ 10/99
- Минимальный размер оплаты труда (МРОТ)
- Календарь бухгалтера на 2026 год
- Частичная мобилизация: обзор новостей
- Постановление Правительства РФ N 1875
