II. ОПИСАНИЕ ФАЙЛА ОБМЕНА
3. Имя файла обмена должно иметь следующий вид:
R_T_A_K_O_GGGGMMDD_N, где:
R_T - префикс, принимающий значение UT_SBSOZD;
A_K - идентификатор получателя информации, где: A - идентификатор получателя, которому направляется файл обмена, K - идентификатор конечного получателя, для которого предназначена информация из данного файла обмена. Передача файла от отправителя к конечному получателю (K) может осуществляться в несколько этапов через другие налоговые органы, осуществляющие передачу файла на промежуточных этапах, которые обозначаются идентификатором A. В случае передачи файла от отправителя к конечному получателю при отсутствии налоговых органов, осуществляющих передачу на промежуточных этапах, значения идентификаторов A и K совпадают. Каждый из идентификаторов (A и K) имеет вид для налоговых органов - четырехразрядный код налогового органа;
O - идентификатор отправителя информации, имеет вид:
для организаций - девятнадцатиразрядный код (идентификационный номер налогоплательщика (далее - ИНН) и код причины постановки на учет (далее - КПП) организации (обособленного подразделения);
для физических лиц - двенадцатиразрядный код (ИНН физического лица);
GGGG - год формирования передаваемого файла, MM - месяц, DD - день;
N - идентификационный номер файла (длина - от 1 до 36 знаков. Идентификационный номер файла должен обеспечивать уникальность файла).
Расширение имени файла - xml. Расширение имени файла может указываться как строчными, так и прописными буквами.
Параметры первой строки файла обмена
Первая строка XML файла должна иметь следующий вид:
<?xml version ="1.0" encoding ="windows-1251"?>
Имя файла, содержащего XML схему файла обмена, должно иметь следующий вид:
UT_SBSOZD_1_515_00_05_04_xx, где xx - номер версии схемы.
Расширение имени файла - xsd.
XML схема файла обмена приводится отдельным файлом и размещается на сайте Федеральной налоговой службы.
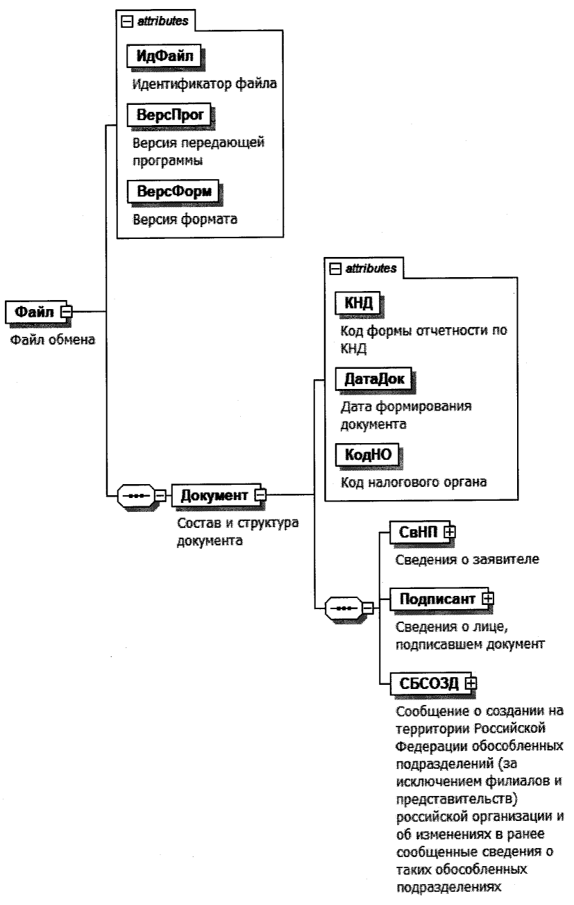
4. Логическая модель файла обмена представлена в виде диаграммы структуры файла обмена на рисунке 1 настоящего формата. Элементами логической модели файла обмена являются элементы и атрибуты XML файла. Перечень структурных элементов логической модели файла обмена и сведения о них приведены в таблицах 4.1 - 4.15 настоящего формата.
Для каждого структурного элемента логической модели файла обмена приводятся следующие сведения:
наименование элемента. Приводится полное наименование элемента. В строке таблицы могут быть описаны несколько элементов, наименования которых разделены символом "|". Такая форма записи применяется при наличии в файле обмена только одного элемента из описанных в этой строке;
сокращенное наименование (код) элемента. Приводится сокращенное наименование элемента. Синтаксис сокращенного наименования должен удовлетворять спецификации XML;
признак типа элемента. Может принимать следующие значения: "С" - сложный элемент логической модели (содержит вложенные элементы), "П" - простой элемент логической модели, реализованный в виде элемента XML файла, "А" - простой элемент логической модели, реализованный в виде атрибута элемента XML файла. Простой элемент логической модели не содержит вложенные элементы;
формат элемента. Формат элемента представляется следующими условными обозначениями: T - символьная строка; N - числовое значение (целое или дробное).
Формат символьной строки указывается в виде T(n-k) или T(=k), где: n - минимальное количество знаков, k - максимальное количество знаков, символ "-" - разделитель, символ "=" означает фиксированное количество знаков в строке. В случае, если минимальное количество знаков равно 0, формат имеет вид T(0-k). В случае, если максимальное количество знаков не ограничено, формат имеет вид T(n-).
Формат числового значения указывается в виде N(m.k), где: m - максимальное количество знаков в числе, включая целую и дробную часть числа без разделяющей десятичной точки и знака (для отрицательного числа), k - максимальное число знаков дробной части числа. Если число знаков дробной части числа равно 0 (то есть число целое), то формат числового значения имеет вид N(m).
Для простых элементов, являющихся базовыми в XML, таких как элемент с типом "date", поле "Формат элемента" не заполняется. Для таких элементов в поле "Дополнительная информация" указывается тип базового элемента;
признак обязательности элемента определяет обязательность наличия элемента (совокупности наименования элемента и его значения) в файле обмена. Признак обязательности элемента может принимать следующие значения: "О" - наличие элемента в файле обмена обязательно; "Н" - наличие элемента в файле обмена необязательно, то есть элемент может отсутствовать. Если элемент принимает ограниченный перечень значений (по классификатору, кодовому словарю), то признак обязательности элемента дополняется символом "К". В случае, если количество реализаций элемента может быть более одной, то признак обязательности элемента дополняется символом "М".
К вышеперечисленным признакам обязательности элемента может добавляться значение "У" в случае описания в XML схеме условий, предъявляемых к элементу в файле обмена, описанных в графе "Дополнительная информация";
дополнительная информация содержит, при необходимости, требования к элементу файла обмена, не указанные ранее. Для сложных элементов указывается ссылка на таблицу, в которой описывается состав данного элемента. Для элементов, принимающих ограниченный перечень значений из классификатора (кодового словаря), указывается соответствующее наименование классификатора (кодового словаря) или приводится перечень возможных значений. Для классификатора (кодового словаря) может указываться ссылка на его местонахождение. Для элементов, использующих пользовательский тип данных, указывается наименование типового элемента.

Рисунок 1. Диаграмма структуры файла обмена
Таблица 4.1
Файл обмена (Файл)
|
Наименование элемента
|
Сокращенное наименование (код) элемента
|
Признак типа элемента
|
Формат элемента
|
Признак обязательности элемента
|
Дополнительная информация
|
|
Идентификатор файла
|
ИдФайл
|
А
|
T(1-255)
|
ОУ
|
Содержит (повторяет) имя сформированного файла (без расширения)
|
|
Версия передающей программы
|
ВерсПрог
|
А
|
T(1-40)
|
О
|
|
|
Версия формата
|
ВерсФорм
|
А
|
T(1-5)
|
О
|
Принимает значение: 5.04
|
|
Состав и структура документа
|
Документ
|
С
|
|
О
|
Состав элемента представлен в таблице 4.2
|
Таблица 4.2
Состав и структура документа (Документ)
|
Наименование элемента
|
Сокращенное наименование (код) элемента
|
Признак типа элемента
|
Формат элемента
|
Признак обязательности элемента
|
Дополнительная информация
|
|
Код формы отчетности по КНД
|
КНД
|
А
|
T(=7)
|
ОК
|
Типовой элемент <КНДТип>.
Принимает значение: 1111053
|
|
Дата формирования документа
|
ДатаДок
|
А
|
T(=10)
|
О
|
Типовой элемент <ДатаТип>.
Дата в формате ДД.ММ.ГГГГ
|
|
Код налогового органа
|
КодНО
|
А
|
T(=4)
|
ОК
|
Типовой элемент <СОНОТип>
|
|
Сведения о заявителе
|
СвНП
|
С
|
|
О
|
Состав элемента представлен в таблице 4.3
|
|
Сведения о лице, подписавшем документ
|
Подписант
|
С
|
|
О
|
Состав элемента представлен в таблице 4.5
|
|
Сообщение о создании на территории Российской Федерации обособленных подразделений (за исключением филиалов и представительств) российской организации и об изменениях в ранее сообщенные сведения о таких обособленных подразделениях
|
СБСОЗД
|
С
|
|
О
|
Состав элемента представлен в таблице 4.7
|
Таблица 4.3
Сведения о заявителе (СвНП)
|
Наименование элемента
|
Сокращенное наименование (код) элемента
|
Признак типа элемента
|
Формат элемента
|
Признак обязательности элемента
|
Дополнительная информация
|
|
Заявитель - российская организация
|
НПЮЛ
|
С
|
|
О
|
Состав элемента представлен в таблице 4.4
|
Таблица 4.4
Заявитель - российская организация (НПЮЛ)
|
Наименование элемента
|
Сокращенное наименование (код) элемента
|
Признак типа элемента
|
Формат элемента
|
Признак обязательности элемента
|
Дополнительная информация
|
|
Наименование российской организации
|
НаимОрг
|
А
|
T(1-1000)
|
О
|
|
|
ИНН организации
|
ИННЮЛ
|
А
|
T(=10)
|
О
|
Типовой элемент <ИННЮЛТип>
|
|
КПП
|
КПП
|
А
|
T(=9)
|
О
|
Типовой элемент <КППТип>
|
|
ОГРН
|
ОГРН
|
А
|
T(=13)
|
О
|
Типовой элемент <ОГРНТип>
|
Таблица 4.5
Сведения о лице, подписавшем документ (Подписант)
|
Наименование элемента
|
Сокращенное наименование (код) элемента
|
Признак типа элемента
|
Формат элемента
|
Признак обязательности элемента
|
Дополнительная информация
|
|
Признак лица, подписавшего документ
|
ПрПодп
|
А
|
T(=1)
|
ОК
|
Принимает значение:
1 - руководитель организации |
2 - представитель организации
|
|
ИНН физического лица
|
ИННФЛ
|
А
|
T(=12)
|
Н
|
Типовой элемент <ИННФЛТип>
|
|
Номер контактного телефона
|
Тлф
|
А
|
T(1-20)
|
Н
|
|
|
Фамилия, имя, отчество (при наличии) руководителя организации либо представителя организации
|
ФИО
|
С
|
|
О
|
Типовой элемент <ФИОТип>.
Состав элемента представлен в таблице 4.15
|
|
Сведения о представителе организации
|
СвПред
|
С
|
|
НУ
|
Состав элемента представлен в таблице 4.6.
Элемент обязателен при <ПрПодп> = 2
|
Таблица 4.6
Сведения о представителе организации (СвПред)
|
Наименование элемента
|
Сокращенное наименование (код) элемента
|
Признак типа элемента
|
Формат элемента
|
Признак обязательности элемента
|
Дополнительная информация
|
|
Наименование и реквизиты документа, подтверждающего полномочия представителя организации
|
НаимДок
|
А
|
T(1-120)
|
О
|
|
Таблица 4.7
Сообщение о создании на территории Российской Федерации
обособленных подразделений (за исключением филиалов
и представительств) российской организации и об изменениях
в ранее сообщенные сведения о таких обособленных
подразделениях (СБСОЗД)
|
Наименование элемента
|
Сокращенное наименование (код) элемента
|
Признак типа элемента
|
Формат элемента
|
Признак обязательности элемента
|
Дополнительная информация
|
|
Количество обособленных подразделений
|
КолОП
|
А
|
N(4)
|
О
|
|
|
Признак сообщения
|
ПрСообщ
|
А
|
T(=1)
|
ОК
|
Принимает значение:
1 - о создании обособленного подразделения |
2 - о внесении изменений в ранее сообщенные сведения об обособленном подразделении |
3 - о создании обособленного подразделения в связи с редомициляцией
|
|
Сведения об обособленном подразделении
|
СведОП
|
С
|
|
ОМ
|
Состав элемента представлен в таблице 4.8
|
Таблица 4.8
Сведения об обособленном подразделении (СведОП)
|
Наименование элемента
|
Сокращенное наименование (код) элемента
|
Признак типа элемента
|
Формат элемента
|
Признак обязательности элемента
|
Дополнительная информация
|
|
Признак вносимых изменений
|
ПрИзмен
|
А
|
T(=1)
|
НКУ
|
Принимает значение:
1 - об изменении места нахождения |
2 - об изменения наименования |
3 - об изменении места нахождения и наименования
Элемент обязателен при <ПрСообщ> = 2
|
|
КПП
|
КПП
|
А
|
T(=9)
|
НУ
|
Типовой элемент <КППТип>.
Элемент обязателен при <ПрСообщ> = 2 и должен отсутствовать при <ПрСообщ> = 1 или <ПрСообщ> = 3
|
|
Наименование обособленного подразделения (при наличии)
|
НаимОП
|
А
|
T(1-1000)
|
НУ
|
Элемент обязателен при <ПрИзмен> = 2 или <ПрИзмен> = 3
|
|
Дата создания (внесения изменений в ранее сообщенные сведения)
|
ДатаОП
|
А
|
T(=10)
|
О
|
Типовой элемент <ДатаТип>.
Дата в формате ДД.ММ.ГГГГ
|
|
Сведения об обособленном подразделении иностранной организации до редомициляции
|
СведОПРед
|
С
|
|
НУ
|
Состав элемента представлен в таблице 4.9.
Элемент обязателен при <ПрСообщ> = 3 и должен отсутствовать при <ПрСообщ> = 1 или <ПрСообщ> = 2
|
|
Адрес
|
АдрОП
|
С
|
|
НУ
|
Типовой элемент <АдрФИАСТип>.
Состав элемента представлен в таблице 4.10.
Элемент обязателен при выполнении одного из условий:
- <ПрСообщ> = 1 или <ПрСообщ> = 3 |
- <ПрСообщ> = 2 и <ПрИзмен> = 1 | 3
|
Таблица 4.9
Сведения об обособленном подразделении иностранной
организации до редомициляции (СведОПРед)
|
Наименование элемента
|
Сокращенное наименование (код) элемента
|
Признак типа элемента
|
Формат элемента
|
Признак обязательности элемента
|
Дополнительная информация
|
|
ИНН
|
ИННРед
|
А
|
T(=10)
|
О
|
Типовой элемент <ИННЮЛТип>
|
|
КПП
|
КППРед
|
А
|
T(=9)
|
О
|
Типовой элемент <КППТип>
|
Таблица 4.10
Адрес по ФИАС (АдрФИАСТип)
|
Наименование элемента
|
Сокращенное наименование (код) элемента
|
Признак типа элемента
|
Формат элемента
|
Признак обязательности элемента
|
Дополнительная информация
|
|
Уникальный идентификатор адресного объекта в ГАР
|
ИдНом
|
А
|
T(1-36)
|
Н
|
Элемент применяется только при представлении документа в электронной форме
|
|
Субъект Российской Федерации (код)
|
Регион
|
П
|
T(=2)
|
ОК
|
Типовой элемент <ССРФТип>.
Принимает значение в соответствии с приложением N 2 к Порядку заполнения формы "Сообщение о создании на территории Российской Федерации обособленных подразделений (за исключением филиалов и представительств) российской организации и об изменениях в ранее сообщенные сведения о таких обособленных подразделениях"
|
|
Муниципальный район/городской округ/внутригородская территория города федерального значения/муниципальный округ/федеральная территория
|
МуниципРайон
|
С
|
|
НУ
|
Типовой элемент <ВидНаимКодТип>.
Состав элемента представлен в таблице 4.11.
Элемент обязателен, если значение элемента <Регион> не равно 99
|
|
Городское поселение/сельское поселение/межселенная территория в составе муниципального района/внутригородской район городского округа
|
ГородСелПоселен
|
С
|
|
Н
|
Типовой элемент <ВидНаимКодТип>.
Состав элемента представлен в таблице 4.11
|
|
Населенный пункт (город, деревня, село и прочее)
|
НаселенПункт
|
С
|
|
Н
|
Типовой элемент <ВидНаимТип>.
Состав элемента представлен в таблице 4.12
|
|
Элемент планировочной структуры
|
ЭлПланСтруктур
|
С
|
|
Н
|
Типовой элемент <ТипНаимТип>.
Состав элемента представлен в таблице 4.13
|
|
Элемент улично-дорожной сети
|
ЭлУлДорСети
|
С
|
|
Н
|
Типовой элемент <ТипНаимТип>.
Состав элемента представлен в таблице 4.13
|
|
Здание/сооружение
|
Здание
|
С
|
|
НМ
|
Типовой элемент <НомерТип>.
Состав элемента представлен в таблице 4.14
|
|
Помещение в пределах здания, сооружения
|
ПомещЗдания
|
С
|
|
Н
|
Типовой элемент <НомерТип>.
Состав элемента представлен в таблице 4.14
|
|
Помещение в пределах квартиры
|
ПомещКвартиры
|
С
|
|
Н
|
Типовой элемент <НомерТип>.
Состав элемента представлен в таблице 4.14
|
Таблица 4.11
Сведения о виде (код) и наименовании адресного
элемента (ВидНаимКодТип)
|
Наименование элемента
|
Сокращенное наименование (код) элемента
|
Признак типа элемента
|
Формат элемента
|
Признак обязательности элемента
|
Дополнительная информация
|
|
Вид (код) элемента
|
ВидКод
|
А
|
T(=1)
|
ОК
|
Принимает значение:
|
|
|
|
|
|
|
для элемента <МуниципРайон>
1 - муниципальный район |
2 - городской округ |
3 - внутригородская территория города федерального значения |
4 - муниципальный округ |
5 - федеральная территория
|
|
|
|
|
|
|
для элемента <ГородСелПоселен>
1 - городское поселение |
2 - сельское поселение |
3 - межселенная территория в составе муниципального района |
4 - внутригородской район городского округа
|
|
Наименование элемента
|
Наим
|
А
|
T(1-255)
|
О
|
|
Таблица 4.12
Сведения о виде и наименовании адресного
элемента (ВидНаимТип)
|
Наименование элемента
|
Сокращенное наименование (код) элемента
|
Признак типа элемента
|
Формат элемента
|
Признак обязательности элемента
|
Дополнительная информация
|
|
Вид элемента
|
Вид
|
А
|
T(1-50)
|
О
|
|
|
Наименование элемента
|
Наим
|
А
|
T(1-255)
|
О
|
|
Таблица 4.13
Сведения о типе и наименовании адресного
элемента (ТипНаимТип)
|
Наименование элемента
|
Сокращенное наименование (код) элемента
|
Признак типа элемента
|
Формат элемента
|
Признак обязательности элемента
|
Дополнительная информация
|
|
Тип элемента
|
Тип
|
А
|
T(1-50)
|
О
|
|
|
Наименование элемента
|
Наим
|
А
|
T(1-255)
|
О
|
|
Таблица 4.14
Сведения о номере адресного элемента (НомерТип)
|
Наименование элемента
|
Сокращенное наименование (код) элемента
|
Признак типа элемента
|
Формат элемента
|
Признак обязательности элемента
|
Дополнительная информация
|
|
Тип элемента
|
Тип
|
А
|
T(1-50)
|
О
|
|
|
Номер элемента
|
Номер
|
А
|
T(1-255)
|
О
|
|
Таблица 4.15
Фамилия, имя, отчество (ФИОТип)
|
Наименование элемента
|
Сокращенное наименование (код) элемента
|
Признак типа элемента
|
Формат элемента
|
Признак обязательности элемента
|
Дополнительная информация
|
|
Фамилия
|
Фамилия
|
А
|
T(1-60)
|
О
|
|
|
Имя
|
Имя
|
А
|
T(1-60)
|
О
|
|
|
Отчество
|
Отчество
|
А
|
T(1-60)
|
Н
|
|