8. Имя файла обмена должно иметь следующий вид:
R_T - префикс, принимающий значение
ON_SOPVEDGP1 - при получении груженого контейнера от перевозчика;
ON_SOPVEDGP2 - при передаче порожнего контейнера перевозчику;
A - идентификатор перевозчика-получателя файла обмена информации грузополучателя, состоящий не более чем из 46 символов, где:
первые три символа являются идентификатором оператора ЭДО перевозчика, который присваивается Федеральной налоговой службой при включении оператора ЭДО в сеть доверенных операторов ЭДО ФНС России;
остальные символы - не более 43 символов - являются глобально-уникальным идентификатором (GUID) перевозчика - участника документооборота сопроводительной ведомости, присваиваемым оператором ЭДО перевозчика;
E - идентификатор грузоотправителя-получателя файла обмена информации грузополучателя, состоящий не более чем из 46 символов, где:
первые три символа являются идентификатором оператора ЭДО грузоотправителя, который присваивается Федеральной налоговой службой при включении оператора ЭДО в сеть доверенных операторов ЭДО ФНС России;
остальные символы - не более 43 символов - являются глобально-уникальным идентификатором (GUID) грузоотправителя - участника документооборота сопроводительной ведомости, присваиваемым оператором ЭДО грузоотправителя;
O - идентификатор грузополучателя-отправителя файла обмена информации грузополучателя, состоящий не более чем из 46 символов, где:
первые три символа являются идентификатором оператора ЭДО грузополучателя, который присваивается Федеральной налоговой службой при включении оператора ЭДО в сеть доверенных операторов ЭДО ФНС России;
остальные символы - не более 43 символов - являются глобально-уникальным идентификатором (GUID) грузополучателя-участника документооборота, присваиваемым оператором ЭДО грузополучателя;
GGGG - год формирования передаваемого файла обмена, MM - месяц, DD - день;
N - 36 символьный глобально уникальный идентификатор GUID (Globally Unique IDentifier).
Расширение имени файла обмена - xml. Расширение имени файла обмена может указываться строчными или прописными буквами.
Параметры первой строки файла обмена
Первая строка XML файла должна иметь следующий вид:
<?xml version ="1.0" encoding ="windows-1251"?>
Имя файла, содержащего XML схему файла обмена, должно иметь следующий вид:
ON_SOPVEDGP_1_974_03_05_01_xx, где xx - номер версии схемы.
Выпуск новой версии (новых версий) схемы возможен при условии ее непротиворечия требованиям данного документа (например, в части уточнения текста наименования отдельных элементов, дополнительной информации, увеличения количества знаков в формате элемента).
XML схема файла обмена в электронной форме приводится отдельным файлом и размещается на официальном сайте Федеральной налоговой службы.
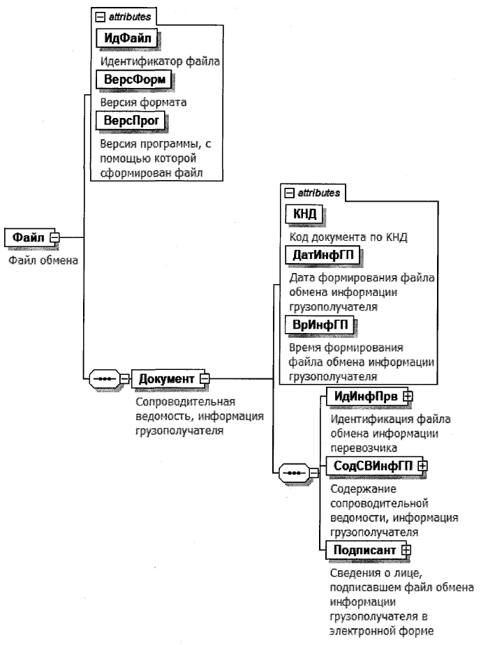
9. Логическая модель файла обмена представлена в виде диаграммы структуры файла обмена на рисунке 3 настоящего формата. Элементами логической модели файла обмена являются элементы и атрибуты XML файла. Перечень структурных элементов логической модели файла обмена и сведения о них приведены в таблицах 9.1 - 9.17 настоящего формата.
Для каждого структурного элемента логической модели файла обмена приводятся следующие сведения:
наименование элемента. Приводится полное наименование элемента. В строке таблицы могут быть описаны несколько элементов, наименования которых разделены символом "|". Такая форма записи применяется при наличии в файле обмена только одного элемента из описанных в этой строке;
сокращенное наименование (код) элемента. Приводится сокращенное наименование элемента. Синтаксис сокращенного наименования должен удовлетворять спецификации XML;
признак типа элемента. Может принимать следующие значения: "С" - сложный элемент логической модели (содержит вложенные элементы), "П" - простой элемент логической модели, реализованный в виде элемента XML файла, "А" - простой элемент логической модели, реализованный в виде атрибута элемента XML файла. Простой элемент логической модели не содержит вложенные элементы;
формат элемента. Формат элемента представляется следующими условными обозначениями: T - символьная строка; N - числовое значение (целое или дробное).
Формат символьной строки указывается в виде T(n-k) или T(=k), где: n - минимальное количество знаков, k - максимальное количество знаков, символ "-" - разделитель, символ "=" означает фиксированное количество знаков в строке. В случае, если минимальное количество знаков равно 0, формат имеет вид T(0-k). В случае, если максимальное количество знаков не ограничено, формат имеет вид T(n-).
Формат числового значения указывается в виде N(m.k), где: m - максимальное количество знаков в числе, включая знак (для отрицательного числа), целую и дробную часть числа без разделяющей десятичной точки, k - максимальное число знаков дробной части числа. Если число знаков дробной части числа равно 0 (то есть число целое), то формат числового значения имеет вид N(m).
Для простых элементов, являющихся базовыми в XML, например, элемент с типом "date", поле "Формат элемента" не заполняется. Для таких элементов в поле "Дополнительная информация" указывается тип базового элемента;
признак обязательности элемента определяет обязательность наличия элемента (совокупности наименования элемента и его значения) в файле обмена. Признак обязательности элемента может принимать следующие значения: "О" - наличие элемента в файле обмена обязательно; "Н" - наличие элемента в файле обмена необязательно, то есть элемент может отсутствовать. Если элемент принимает ограниченный перечень значений (по классификатору, кодовому словарю), то признак обязательности элемента дополняется символом "К". Например, "ОК". В случае, если количество реализаций элемента может быть более одной, то признак обязательности элемента дополняется символом "М". Например, "НМ" или "ОКМ".
К вышеперечисленным признакам обязательности элемента может добавляться значение "У" в случае описания в XML схеме условий, предъявляемых к элементу в файле обмена, описанных в графе "Дополнительная информация". Например, "НУ" или "ОКУ";
дополнительная информация содержит, при необходимости, требования к элементу файла обмена, не указанные ранее. Для сложных элементов указывается ссылка на таблицу, в которой описывается состав данного элемента. Для элементов, принимающих ограниченный перечень значений из классификатора (кодового словаря), указывается соответствующее наименование классификатора (кодового словаря) или приводится перечень возможных значений. Для классификатора (кодового словаря) может указываться ссылка на его местонахождение. Для элементов, использующих пользовательский тип данных, указывается наименование типового элемента.
Рисунок 3. Диаграмма структуры файла обмена
|
Содержит (повторяет) имя сформированного файла (без расширения) |
|||||
|
Состав элемента представлен в таблице 9.2 |
Сопроводительная ведомость, информация
грузополучателя (Документ)
|
Принимает значение: 1110349 |
|||||
|
Дата в формате ДД.ММ.ГГГГ |
|||||
|
Время в формате ЧЧ:ММ:СС |
|||||
|
Состав элемента представлен в таблице 9.3 |
|||||
|
Содержание сопроводительной ведомости, информация грузополучателя |
Состав элемента представлен в таблице 9.4 |
||||
|
Сведения о лице, подписавшем файл обмена информации грузополучателя в электронной форме |
Состав элемента представлен в таблице 9.7 |
Идентификация файла обмена информации перевозчика (ИдИнфПрв)
Содержание сопроводительной ведомости, информация
грузополучателя (СодСВИнфГП)
|
Уникальный идентификатор документа сопроводительной ведомости |
До начала функционирования ГИС ЭПД принимает значение "Без номера" |
||||
|
Состав элемента представлен в таблице 9.9 |
|||||
|
Состав элемента представлен в таблице 9.5 |
|||||
|
Состав элемента представлен в таблице 9.6 |
|||||
|
Состав элемента представлен в таблице 9.15 |
Сведения о контейнерах (СвКонтейн)
Сдача (прием) контейнера (выгрузка) (СдачКонтВыгр)
|
Типовой элемент <ДатаВремяВЗТип>. Дата и время в формате ДД.ММ.ГГГГTЧЧ:ММ:СС+/-ЧЧ:ММ, где T - разделитель даты и времени; +/-ЧЧ:ММ - разница с UTC в часах, минутах |
|||||
|
Применение координации точного времени (UTC) в типовом элементе ДатаВремяВЗТип |
0 - UTC не указан | 1 - UTC указан Обязателен при наличии <ДатаТСПриб> |
||||
|
Фактическая дата и время подачи транспортного средства под выгрузку |
Типовой элемент <ДатаВремяВЗТип>. Дата и время в формате ДД.ММ.ГГГГTЧЧ:ММ:СС+/-ЧЧ:ММ, где T - разделитель даты и времени; +/-ЧЧ:ММ - разница с UTC в часах, минутах |
||||
|
Применение координации точного времени (UTC) в типовом элементе ДатаВремяВЗТип |
0 - UTC не указан | 1 - UTC указан Обязателен при наличии <ДатаПВыгр> |
||||
|
Типовой элемент <ДатаВремяВЗТип>. Дата и время в формате ДД.ММ.ГГГГTЧЧ:ММ:СС+/-ЧЧ:ММ, где T - разделитель даты и времени; +/-ЧЧ:ММ - разница с UTC в часах, минутах |
|||||
|
Применение координации точного времени (UTC) в типовом элементе ДатаВремяВЗТип |
0 - UTC не указан | 1 - UTC указан Обязателен при наличии <ДатаТСУбыт> |
||||
|
Типовой элемент <АдресПользТип>. Состав элемента представлен в таблице 9.10 |
|||||
|
Состав элемента представлен в таблице 9.14 |
|||||
|
Состав элемента представлен в таблице 9.15 |
Сведения о лице, подписавшем файл обмена информации
грузополучателя в электронной форме (Подписант)
|
1 - лицо, действующее от имени грузополучателя без доверенности | 2 - лицо, действующее от имени грузополучателя на основании электронной доверенности | 3 - лицо, действующее от имени грузополучателя на основании бумажной доверенности. Может принимать значение "3", если иное не предусмотрено законодательством Российской Федерации в области электронной подписи |
|||||
|
Идентифицирующие сведения об информационной системе, в которой хранится доверенность, используемая для подтверждения полномочий в электронной форме |
Унифицированный указатель (URL). Обязателен в случае, если представление доверенности осуществляется способом, отличным от включения в каждый пакет электронных документов, подписываемых представителем |
||||
|
Состав элемента представлен в таблице 9.17 |
|||||
|
Сведения о доверенности, используемой для подтверждения полномочий в электронной форме |
Состав элемента представлен в таблице 9.8. Обязателен в случае <СтатПодп>=2 и отсутствия <ИдСистХран> |
Сведения о доверенности, используемой для подтверждения
полномочий в электронной форме (СвДовер)
Исправление сопроводительной ведомости (ИспрСВТип)
|
Дата в формате ДД.ММ.ГГГГ |
|||||
|
Фамилия, имя, отчество (при наличии) лиц, составивших сопроводительную ведомость, в которой произведено исправление |
Состав элемента представлен в таблице 9.17 |
||||
|
Иные реквизиты, необходимые для идентификации лиц, составивших сопроводительную ведомость, в которой произведено исправление |
Сведения об адресе (АдресПользТип)
|
Позволяет определить расположение юридических лиц, их функциональных подразделений и физических объектов - складов, магазинов, производственных помещений, транспортных единиц |
|||||
|
Состав элемента представлен в таблице 9.11 |
|||||
|
Состав элемента представлен в таблице 9.12 |
|||||
|
Информация об адресе, в том числе об адресе за пределами территории Российской Федерации | |
Состав элемента представлен в таблице 9.13 |
||||
|
Уникальный номер адреса объекта адресации в государственном адресном реестре |
Адрес в Российской Федерации (АдрРФТип)
Информация об адресе, в том числе об адресе за пределами
территории Российской Федерации (АдрИнфТип)
|
Принимает значение в соответствии с Общероссийским классификатором стран мира |
|||||
Информационное поле (ИнфПолТип)
|
Типовой элемент <ТекстИнфТип>. Состав элемента представлен в таблице 9.16 |
Текстовая информация (ТекстИнфТип)
- Гражданский кодекс (ГК РФ)
- Жилищный кодекс (ЖК РФ)
- Налоговый кодекс (НК РФ)
- Трудовой кодекс (ТК РФ)
- Уголовный кодекс (УК РФ)
- Бюджетный кодекс (БК РФ)
- Арбитражный процессуальный кодекс
- Конституция РФ
- Земельный кодекс (ЗК РФ)
- Лесной кодекс (ЛК РФ)
- Семейный кодекс (СК РФ)
- Уголовно-исполнительный кодекс
- Уголовно-процессуальный кодекс
- Производственный календарь на 2025 год
- МРОТ 2026
- ФЗ «О банкротстве»
- О защите прав потребителей (ЗОЗПП)
- Об исполнительном производстве
- О персональных данных
- О налогах на имущество физических лиц
- О средствах массовой информации
- Производственный календарь на 2026 год
- Федеральный закон "О полиции" N 3-ФЗ
- Расходы организации ПБУ 10/99
- Минимальный размер оплаты труда (МРОТ)
- Календарь бухгалтера на 2026 год
- Частичная мобилизация: обзор новостей
- Постановление Правительства РФ N 1875
