3.2.2 Регистрация сведений об окончании права гражданина на обеспечение лекарственными препаратами, медицинскими изделиями и специализированными продуктами лечебного питании
Основанием для прекращения действия сведений из РР ЛЛО о принадлежности гражданина к числу лиц, имеющих право на получение ЛП, МИ, СПП бесплатно или с 50-процентной скидкой (в Системе (подсистеме) ЛЛО проставляется признак об окончании действия льготы) является:
- достижение возраста отдельными категориями граждан;
- прекращение обстоятельств, на основании которых гражданин отнесен к соответствующей категории (снятие инвалидности, ремиссия и т.д.);
- смена места жительства при переезде в другой субъект Российской Федерации;
- отказ гражданина от получения набора социальных услуг на основании заявления;
- выявлении ошибочных записей;
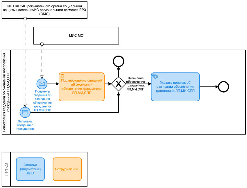
- выявлении дублирующих записей об одном и том же лице. Схема процесса "Регистрация сведений об окончании права гражданина на обеспечение ЛП, МИ, СПП" представлена на рисунке, см. Рисунок 3. Информация о прекращении у гражданина права на льготу поступает из разных источников (ПФР, ЕР3 органы соцзащиты, МИС МО), в зависимости от того, из какого источника изначально поступила информация о праве на льготу и на основании какого события это право утрачено гражданином.
Рисунок 3. Схема процесса "Регистрация сведений
об окончании права гражданина на обеспечение ЛП, МИ, СПП"
(в нотации BPMN 2.0)
- Гражданский кодекс (ГК РФ)
- Жилищный кодекс (ЖК РФ)
- Налоговый кодекс (НК РФ)
- Трудовой кодекс (ТК РФ)
- Уголовный кодекс (УК РФ)
- Бюджетный кодекс (БК РФ)
- Арбитражный процессуальный кодекс
- Конституция РФ
- Земельный кодекс (ЗК РФ)
- Лесной кодекс (ЛК РФ)
- Семейный кодекс (СК РФ)
- Уголовно-исполнительный кодекс
- Уголовно-процессуальный кодекс
- Производственный календарь на 2025 год
- МРОТ 2026
- ФЗ «О банкротстве»
- О защите прав потребителей (ЗОЗПП)
- Об исполнительном производстве
- О персональных данных
- О налогах на имущество физических лиц
- О средствах массовой информации
- Производственный календарь на 2026 год
- Федеральный закон "О полиции" N 3-ФЗ
- Расходы организации ПБУ 10/99
- Минимальный размер оплаты труда (МРОТ)
- Календарь бухгалтера на 2026 год
- Частичная мобилизация: обзор новостей
- Постановление Правительства РФ N 1875
