5.1.1. Продажа ЛП в рамках розничной торговли с использованием ККТ (в том числе отпуск ЛП по льготному рецепту с частичной оплатой)
|
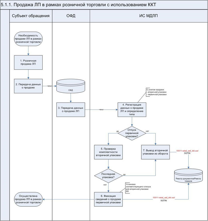
Аптечная организация при осуществлении расчетов с гражданином при продаже ЛП выдает кассовый чек и осуществляет передачу соответствующих сведений в ИС МДЛП. В случае использования аптечной организацией ККТ предусмотрена возможность передачи сведений о розничной продаже ЛП через ОФД в соответствии с Федеральным законом от 22.05.2003 N 54-ФЗ. Сведения о продаже ЛП в рамках розничной торговли передаются в ИС МДЛП путем взаимодействия с информационными системами ОФД. Передача сведений осуществляется в соответствии с правилами передачи информации в составе обменных форматов ККТ для регистрации выбытия ЛП в ИС МДЛП, приведенных в Приложении N 3 к настоящим Паспортам процессов. В соответствии с действующим законодательством Российской Федерации допускается отпуск ЛП в первичной (далее - частичная продажа) и вторичной (потребительской) упаковках. В случае осуществления частичной продажи в кассовом чеке отражается количество продаваемых первичных упаковок и общее количество первичных упаковок во вторичной (потребительской) упаковке согласно комплектности. Фиксация сведений в ИС МДЛП о полученных чеках от ОФД осуществляется в агрегированном виде раз в сутки по каждому месту осуществления деятельности субъекта обращения (при наличии в чеке) |
|
|
- ОФД |
|
|
3. - 4. Загрузка сведений о розничной продаже ЛП в ИС МДЛП из информационных систем ОФД |
|
|
5. Осуществление проверки комплектности вторичной (потребительской) упаковки в случае осуществления частичной продажи (контроль целостности по совокупности частей) |
|
|
6. Фиксация сведений о продаже первичной упаковки ЛП (в случае осуществления частичной продажи не последней первичной упаковки) |
|
|
7. Вывод из оборота вторичной (потребительской) упаковки ЛП (в случае продажи вторичной (потребительской) упаковки или продажи последней первичной упаковки) с использованием схемы 10511-retail_sell_kkt.xsd |
|
|
Перечень передаваемых сведений и владелец информационного ресурса |
При регистрации в ИС МДЛП результатов продажи ЛП в рамках розничной торговли обеспечивается фиксация следующих сведений на основании чеков, полученных из информационных систем ОФД: - тип вывода из оборота (формируется автоматически средствами ИС МДЛП); - идентификатор места осуществления деятельности субъекта обращения или регистрационный номер субъекта обращения в ИС МДЛП; - ИНН продавца; - номер фискального чека (тег 1040); - тип фискального чека (чек продажи, чек коррекции); - версия формата фискальных данных (тег 1209); - дата совершения операции; - дата рецепта (при отпуске ЛП по рецепту в отношении форм рецептурных бланков, имеющих номер, серию и дату, в том числе рецепту с частичной оплатой); - номер рецепта (при отпуске ЛП по рецепту в отношении форм рецептурных бланков, имеющих номер, серию и дату, в том числе рецепту с частичной оплатой); - серия рецепта (при отпуске ЛП по рецепту в отношении форм рецептурных бланков, имеющих номер, серию и дату, в том числе рецепту с частичной оплатой); - стоимость предмета расчета (розничная цена) с учетом скидок и наценок (тег 1079), руб; - сумма НДС (тег 1200, если сделка не облагается НДС указывается значение 0); - сумма скидки (при отпуске по льготному рецепту с частичной оплатой); - количество продаваемых первичных упаковок и общее количество первичных упаковок во вторичной (потребительской) упаковке (при осуществлении частичной продажи); - идентификатор результирующей квитанции по чеку (формируется автоматически средствами ИС МДЛП); - SGTIN |
|
В связи с наличием регламентных сроков представления сведений в ИС МДЛП на момент поступления от ОФД сведений о розничной продаже ЛП в ИС МДЛП могут отсутствовать необходимые сведения об отгрузке/приемке ЛП, подтвержденные (акцептованные) контрагентом, сведения о внутреннем перемещении ЛП (при необходимости). В этом случае SGTIN регистрируется в реестре ожиданий до получения ИС МДЛП всех необходимых сведений об обороте ЛП на срок 7 рабочих дней (сумма регламентных сроков для представления в ИС МДЛП отсутствующих сведений). Сведения о реквизитах рецептов на ЛП передаются в отношении форм рецептурных бланков, имеющих номер, серию и дату, предусмотренных действующим законодательством Российской Федерации |
|
- Гражданский кодекс (ГК РФ)
- Жилищный кодекс (ЖК РФ)
- Налоговый кодекс (НК РФ)
- Трудовой кодекс (ТК РФ)
- Уголовный кодекс (УК РФ)
- Бюджетный кодекс (БК РФ)
- Арбитражный процессуальный кодекс
- Конституция РФ
- Земельный кодекс (ЗК РФ)
- Лесной кодекс (ЛК РФ)
- Семейный кодекс (СК РФ)
- Уголовно-исполнительный кодекс
- Уголовно-процессуальный кодекс
- Производственный календарь на 2025 год
- МРОТ 2025
- ФЗ «О банкротстве»
- О защите прав потребителей (ЗОЗПП)
- Об исполнительном производстве
- О персональных данных
- О налогах на имущество физических лиц
- О средствах массовой информации
- Производственный календарь на 2026 год
- Федеральный закон "О полиции" N 3-ФЗ
- Расходы организации ПБУ 10/99
- Минимальный размер оплаты труда (МРОТ)
- Календарь бухгалтера на 2025 год
- Частичная мобилизация: обзор новостей
- Постановление Правительства РФ N 1875
