Документ не вступил в силу. Подробнее см. Справку
3.3. Схема файла реестра запросов
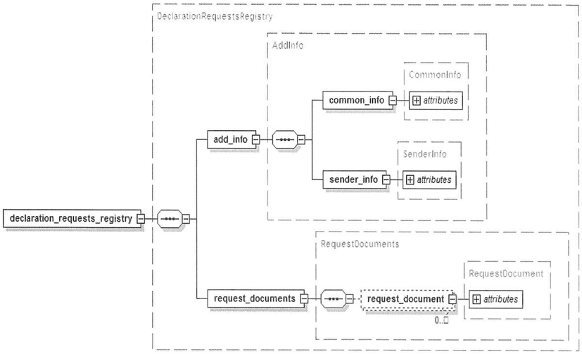
Схема файла реестра запросов в графическом виде (диаграмма) представлена на рис. 3.3.1. Состав и описание структурных элементов схемы представлены в разделах 3.4 и 3.5 настоящего документа.

Рисунок 3.3.1 Схема файла реестра запросов
Структура элементов указанной схемы приведена в следующих таблицах раздела 3.6 настоящего документа:
Описание XSD схемы файла реестра запросов приведено в Приложении 2 к настоящему документу.
- Гражданский кодекс (ГК РФ)
- Жилищный кодекс (ЖК РФ)
- Налоговый кодекс (НК РФ)
- Трудовой кодекс (ТК РФ)
- Уголовный кодекс (УК РФ)
- Бюджетный кодекс (БК РФ)
- Арбитражный процессуальный кодекс
- Конституция РФ
- Земельный кодекс (ЗК РФ)
- Лесной кодекс (ЛК РФ)
- Семейный кодекс (СК РФ)
- Уголовно-исполнительный кодекс
- Уголовно-процессуальный кодекс
- Производственный календарь на 2025 год
- МРОТ 2026
- ФЗ «О банкротстве»
- О защите прав потребителей (ЗОЗПП)
- Об исполнительном производстве
- О персональных данных
- О налогах на имущество физических лиц
- О средствах массовой информации
- Производственный календарь на 2026 год
- Федеральный закон "О полиции" N 3-ФЗ
- Расходы организации ПБУ 10/99
- Минимальный размер оплаты труда (МРОТ)
- Календарь бухгалтера на 2026 год
- Частичная мобилизация: обзор новостей
- Постановление Правительства РФ N 1875